Complete Guide to Solana Blockchain Development

Complete Guide to Solana Blockchain Development
Author’s Bio
Jesse photo
Jesse Anglen
Co-Founder & CEO
Linkedin Icon

We're deeply committed to leveraging blockchain, AI, and Web3 technologies to drive revolutionary changes in key sectors. Our mission is to enhance industries that impact every aspect of life, staying at the forefront of technological advancements to transform our world into a better place.

email icon
Looking for Expert
Thank you! Your submission has been received!
Oops! Something went wrong while submitting the form.

Looking For Expert

Table Of Contents

    Tags

    Blockchain Technology

    Crypto

    NFT

    Blockchain Innovation

    AI & Blockchain Innovation

    Types Of AI

    AI/ML

    Category

    Blockchain

    Gaming & Entertainment

    FinTech

    1. What is Solana Blockchain? Key Features and Benefits

    1.1. What is Solana Blockchain? Overview and Definition

    Within blockchain development space Solana is a high-performance blockchain platform designed for decentralized applications (dApps) and crypto projects. Founded in 2017 by Anatoly Yakovenko, Solana aims to provide fast, secure, and scalable solutions for developers and users. The platform utilizes a unique consensus mechanism called Proof of History (PoH), which allows for high throughput and low latency. Solana supports smart contracts, enabling developers to create complex decentralized applications. The blockchain is known for its low transaction fees, making it an attractive option for users and developers alike.

    The market cap of Solana, a cryptocurrency connected with Decentralized Finance or DeFi, grew by 400% in the summer of 2021 and its still growing at an aggressive pace.

    1.2. Top Features of Solana Blockchain That You Should Know

    High Throughput

    • Solana can process thousands of transactions per second (TPS), significantly more than many other blockchains.
    • This high throughput is achieved through its innovative architecture and consensus mechanism.

    Low Transaction Costs

    • Transaction fees on Solana are extremely low, often just a fraction of a cent.
    • This affordability encourages more users to engage with the platform and its applications.

    Scalability

    • Solana is designed to scale seamlessly as demand increases, maintaining performance without compromising security.
    • The architecture allows for horizontal scaling, meaning it can handle more transactions as more nodes join the network.

    Proof of History (PoH)

    • PoH is a unique feature that timestamps transactions, creating a historical record that proves the order of events.
    • This mechanism enhances the efficiency of the consensus process, allowing for faster transaction validation.

    Developer-Friendly Environment

    • Solana provides a robust set of tools and resources for developers, including comprehensive documentation and SDKs.
    • The platform supports multiple programming languages, making it accessible to a wider range of developers.

    Ecosystem Growth

    • Solana has a rapidly growing ecosystem, with numerous projects spanning DeFi, NFTs, and gaming.
    • The community is active, with regular updates and improvements being made to the platform.

    Security

    • Solana employs a combination of cryptographic techniques and economic incentives to secure the network.
    • The architecture is designed to resist common attacks, ensuring the integrity of the blockchain.

    Interoperability

    • Solana is working towards greater interoperability with other blockchains, allowing for cross-chain transactions and interactions.
    • This feature enhances the usability of dApps and expands the potential user base.

    Community and Support

    • The Solana community is vibrant and supportive, with numerous forums, social media groups, and events.
    • Developers and users can find help and resources easily, fostering collaboration and innovation.

    At Rapid Innovation, we leverage the unique Solutions offered by Solana blockchain to help our clients achieve their goals efficiently and effectively. By utilizing Solana's high throughput and low transaction costs, we can develop solutions that maximize ROI for our clients. Our expertise in blockchain development ensures that your projects are not only innovative but also scalable and secure. Partnering with us means you can expect enhanced performance, reduced costs, and a supportive community that fosters growth and collaboration. Let us help you navigate the complexities of blockchain technology and unlock the full potential of your projects. For more insights, check out Understanding Solana: Blockchain Innovations and the Future of Blockchain Gaming on Solana.

    1.3. Solana vs Ethereum and Other Blockchain Platforms

    When compared to other blockchains Solana is faster and much more benefits to offer.

    Speed and Scalability:

    • Solana is recognized for its exceptional throughput, capable of processing thousands of transactions per second (TPS). In contrast, Ethereum's current capacity is significantly lower, often processing around 30 TPS.
    • Solana achieves this through its innovative consensus mechanism called Proof of History (PoH), which facilitates faster transaction validation.

    Transaction Costs:

    • Solana provides remarkably low transaction fees, often less than a cent per transaction. This starkly contrasts with Ethereum, where fees can surge to several dollars during peak network congestion.
    • The lower costs on Solana make it particularly attractive for developers and users, especially for applications that require frequent transactions.

    Development Ecosystem:

    • Ethereum boasts a more mature ecosystem with a larger number of developers and established tools, such as Truffle and Hardhat.
    • Solana is rapidly expanding, with increasing support for development tools and libraries, but it still trails behind Ethereum in terms of community size and resources.

    Smart Contract Language:

    • Ethereum primarily utilizes Solidity for smart contract development, which is widely adopted and has extensive documentation.
    • Solana employs Rust and C for building blockchain, which may present a learning curve for developers who are accustomed to Ethereum's Solidity.

    Decentralization:

    • Ethereum is often regarded as more decentralized due to its larger number of nodes and longer history in the blockchain space.
    • Solana, while decentralized, has faced scrutiny regarding its network's centralization due to a smaller number of validators.

    Use Cases:

    • Ethereum is the preferred platform for decentralized finance (DeFi) and non-fungible tokens (NFTs), with a diverse range of applications.
    • Solana is gaining momentum in the DeFi and NFT sectors, but its unique features also render it suitable for high-frequency trading and gaming applications.

    2. How to Start Developing on Solana Blockchain

    Understanding the Basics:

    • Familiarize yourself with blockchain concepts, including how decentralized applications (dApps) operate.
    • Learn about Solana's architecture, including its consensus mechanism and how it differentiates from other blockchains.

    Choose Your Development Language:

    • Decide whether you want to use Rust or C for smart contract development on Solana.
    • If you are new to these languages, consider taking online courses or tutorials to enhance your skills.

    Set Up Your Development Environment:

    • Install necessary tools such as the Solana CLI, Rust toolchain, and any additional libraries you may require.
    • Ensure you have a code editor that supports the languages you will be using.

    Explore Solana Documentation:

    • The official Solana documentation provides comprehensive guides and resources for developers.
    • Review examples and tutorials to understand how to create and deploy smart contracts on the Solana network.

    Join the Community:

    • Engage with the Solana developer community through forums, Discord channels, and social media.
    • Participate in hackathons and meetups to network with other developers and gain insights into best practices.

    2.1. Setting Up Your Solana Development Environment: A Step-by-Step Guide

    Install Rust:

    • Visit the official Rust website and follow the installation instructions for your operating system.
    • Use the command rustup install stable to install the stable version of Rust.

    Install Solana CLI:

    • Open your terminal and run the command sh -c "$(curl -sSfL https://release.solana.com/v1.10.32/install)" to install the Solana Command Line Interface (CLI).
    • After installation, verify it by running solana --version.

    Set Up Your Wallet:

    • Create a new wallet using the command solana-keygen new and follow the prompts to generate a new keypair.
    • Save your seed phrase securely, as it is crucial for accessing your wallet.

    Configure Your Environment:

    • Set the network you want to connect to by running solana config set --url https://api.mainnet-beta.solana.com for the mainnet or use the testnet URL for testing purposes.
    • Check your configuration with solana config get.

    Install Additional Tools:

    • Depending on your project, you may need to install additional libraries such as Anchor, a framework for Solana smart contracts.
    • Use the command cargo install --git https://github.com/project-serum/anchor anchor-cli --locked to install Anchor.

    Create a New Project:

    • Use the command cargo new my-solana-project to create a new Rust project.
    • Navigate to your project directory and start coding your smart contracts.

    Deploy Your Smart Contract:

    • Compile your smart contract using cargo build-bpf.
    • Deploy it to the Solana network using the command solana program deploy path/to/your/compiled/program.so.

    Test Your Application:

    • Write tests for your smart contracts to ensure they function as expected.
    • Use the Solana test validator to simulate the network environment for testing.

    Iterate and Improve:

    • Continuously refine your code based on testing results and community feedback.
    • Stay updated with Solana's latest developments and best practices to enhance your skills.

    At Rapid Innovation, we are committed to helping you navigate the complexities of blockchain development. By partnering with us, you can leverage our expertise to achieve greater ROI through efficient and effective solutions tailored to your specific needs. Our team is dedicated to ensuring that your projects not only meet industry standards but also excel in performance and cost-effectiveness.

    2.2. Essential Solana CLI Tools for Beginners

    The Solana Command Line Interface (CLI) is a powerful tool for interacting with the Solana blockchain. For beginners, understanding and utilizing these tools can significantly enhance their development experience and streamline their project workflows.

    • Solana CLI:  
      • The primary tool for managing Solana accounts, deploying programs, and interacting with the blockchain.
      • Installation is straightforward and can be done via package managers like Homebrew or by downloading from the official Solana website.
    • Key Commands:  
      • solana config set: Configure your CLI to connect to a specific Solana cluster (devnet, testnet, or mainnet).
      • solana balance: Check the balance of your wallet.
      • solana airdrop: Request SOL tokens for testing purposes on the devnet.
    • Solana Wallet:  
      • A crucial component for managing your assets on the Solana blockchain.
      • You can create a new wallet using the command solana-keygen new.
    • Solana Program Library (SPL):  
      • A collection of on-chain programs that can be used to build decentralized applications (dApps).
      • Familiarity with SPL tokens and associated commands can help in creating and managing tokens effectively.
    • Explorer Tools:  
      • Use the Solana Explorer to view transactions, account balances, and program deployments.
      • This tool is essential for debugging and understanding the state of the blockchain.

    2.3. Understanding the Solana Programming Model for New Developers

    The Solana programming model is designed to facilitate high-performance decentralized applications. New developers should grasp the key concepts that underpin this model to maximize their development efforts.

    • Accounts:  
      • Everything in Solana is represented as an account, which can hold data and tokens.
      • Accounts are mutable and can be updated by programs.
    • Programs:  
      • Programs are the smart contracts on Solana, written primarily in Rust or C.
      • They are deployed on the blockchain and can be invoked by transactions.
    • Transactions:  
      • A transaction is a bundle of instructions that can modify the state of accounts.
      • Transactions are atomic, meaning they either fully succeed or fail.
    • Instruction Sets:  
      • Each transaction can contain multiple instructions, allowing for complex operations.
      • Instructions specify which programs to call and which accounts to read or write.
    • Concurrency:  
      • Solana's architecture allows for parallel transaction processing, which enhances throughput.
      • Developers need to be aware of how to design their programs to take advantage of this feature.

    3. Deep Dive into Solana Blockchain Architecture

    Understanding the architecture of the Solana blockchain is crucial for developers looking to build efficient applications that deliver high performance and scalability.

    • Proof of History (PoH):  
      • A unique consensus mechanism that timestamps transactions, allowing for high throughput.
      • PoH enables nodes to agree on the order of events without extensive communication.
    • Tower BFT:  
      • A Byzantine Fault Tolerance mechanism that works in conjunction with PoH.
      • It ensures that the network can reach consensus even in the presence of faulty nodes.
    • Sealevel:  
      • Solana's parallel smart contract runtime that allows multiple contracts to run simultaneously.
      • This feature significantly increases the network's capacity to process transactions.
    • Pipelining:  
      • A technique that breaks down transaction processing into stages, allowing for more efficient use of resources.
      • Each stage can be processed in parallel, improving overall throughput.
    • Archivers:  
      • Specialized nodes that store historical data and provide it to the network as needed.
      • This decentralized storage solution ensures data availability without overloading validators.
    • Network Structure:  
      • Composed of validators that maintain the blockchain and process transactions.
      • The network is designed to scale horizontally, allowing for the addition of more validators to increase capacity.
    • Token Standards:  
      • Solana supports various token standards, including SPL tokens, which are essential for creating fungible and non-fungible tokens.
      • Understanding these standards is vital for developers looking to implement token-based applications effectively.

    Rapid Innovation is one of the top Solana blockchain development company that help clients navigate these tools and concepts, ensuring they achieve their goals efficiently and effectively. By partnering with us, clients can expect greater ROI through optimized development processes, reduced time-to-market, and tailored solutions that align with their unique business objectives.

    3.1. Proof of History (PoH): How It Enhances Solana’s Performance

    Proof of History (PoH) is a groundbreaking innovation that significantly enhances the performance of the Solana blockchain. It serves as a cryptographic time-stamping mechanism that allows nodes to agree on the order of events without needing to communicate extensively.

    • Provides a historical record of events:  
      • Each transaction is time-stamped, creating a verifiable sequence.
      • This eliminates the need for nodes to communicate about the order of transactions.
    • Increases throughput:  
      • PoH allows Solana to process thousands of transactions per second (TPS).
      • The network can handle high volumes of transactions efficiently.
    • Reduces latency:  
      • By establishing a clear timeline, PoH minimizes the time taken to confirm transactions.
      • This leads to faster finality, making the network more responsive.
    • Enhances scalability:  
      • PoH enables Solana to scale horizontally, accommodating more nodes without sacrificing performance.
      • This scalability is crucial for supporting decentralized applications (dApps) and high-demand use cases.

    3.2. Tower BFT Consensus Mechanism: What Makes It Unique

    The Tower Byzantine Fault Tolerance (BFT) consensus mechanism is a unique feature of Solana that enhances its security and efficiency. It is designed to work seamlessly with PoH, ensuring that the network remains robust even in the presence of faulty nodes.

    • Combines PoH with BFT:  
      • Tower BFT leverages the time-stamped data from PoH to reach consensus quickly.
      • This integration allows for rapid agreement on the state of the blockchain.
    • Achieves high throughput:  
      • The mechanism can process a large number of transactions simultaneously.
      • This capability is essential for maintaining Solana's high TPS.
    • Fault tolerance:  
      • Tower BFT can tolerate up to one-third of nodes being faulty or malicious.
      • This resilience ensures that the network remains secure and operational.
    • Low latency:  
      • The consensus process is designed to be fast, reducing the time required for transaction finality.
      • Users experience quicker confirmations, enhancing the overall user experience.

    3.3. Gulf Stream Protocol: Boosting Transaction Speed on Solana

    The Gulf Stream protocol is another innovative component of the Solana ecosystem that significantly boosts transaction speed. It optimizes the way transactions are processed and propagated across the network.

    • Transaction forwarding:  
      • Gulf Stream allows validators to push transactions to the network before they are confirmed.
      • This proactive approach reduces the time it takes for transactions to be included in a block.
    • Reduces confirmation times:  
      • By enabling early transaction propagation, Gulf Stream minimizes delays.
      • Users can expect faster transaction confirmations, enhancing usability.
    • Supports high throughput:  
      • The protocol is designed to handle a large volume of transactions efficiently.
      • This capability is vital for applications that require real-time interactions.
    • Enhances user experience:  
      • Faster transaction speeds lead to a smoother experience for users and developers.
      • This is particularly important for decentralized finance (DeFi) applications and gaming platforms.

    Overall, the combination of Proof of History, Tower BFT, and the Gulf Stream protocol positions Solana as a high-performance blockchain capable of supporting a wide range of applications and use cases.

    At Rapid Innovation, we leverage these advanced technologies to help our clients achieve their goals efficiently and effectively. By integrating cutting-edge blockchain solutions like Solana into your business strategy, we can enhance your operational efficiency, reduce costs, and ultimately drive greater ROI. Partnering with us means you can expect increased transaction speeds, improved scalability, and a robust infrastructure that supports your growth ambitions. Let us guide you in harnessing the power of AI and blockchain to transform your business landscape.

    3.4. Sealevel: Parallel Transaction Processing Explained

    • Sealevel is Solana's innovative parallel transaction processing engine.
    • It allows multiple transactions to be processed simultaneously, significantly increasing throughput.
    • Traditional blockchains often process transactions sequentially, leading to bottlenecks and slower performance.

    Key features of Sealevel include:

    • Concurrency: Transactions that do not affect the same state can be executed in parallel.
    • Efficiency: By utilizing available resources more effectively, Sealevel can handle thousands of transactions per second.
    • Scalability: As the network grows, Sealevel can adapt to increased transaction loads without sacrificing speed.
    • The architecture of Sealevel is designed to minimize the overhead associated with transaction processing.
    • It uses a unique approach to state management, allowing for rapid access and modification of data.
    • This technology is crucial for applications requiring high-speed transactions, such as decentralized finance (DeFi) and gaming.
    • Sealevel's ability to process transactions in parallel is a significant advancement in blockchain technology, setting Solana apart from other platforms.

    4. How to Develop Smart Contracts on Solana

    • Developing smart contracts on Solana involves several key steps and considerations.
    • Smart contracts on Solana are primarily written in Rust, a systems programming language known for its performance and safety.

    The development process includes:

    • Setting Up the Environment: Install necessary tools like Rust, Solana CLI, and Anchor framework.
    • Writing the Smart Contract: Use Rust to define the contract's logic, including functions and state management.
    • Testing: Implement unit tests to ensure the contract behaves as expected under various conditions.
    • Deployment: Deploy the smart contract to the Solana blockchain using the Solana CLI.
    • Interacting with the Contract: Use client libraries to interact with the deployed contract from applications.

    Key considerations for smart contract development on Solana:

    • Performance: Optimize code for speed and efficiency to take full advantage of Solana's capabilities.
    • Security: Implement best practices to safeguard against vulnerabilities and exploits.
    • Upgradability: Design contracts with the potential for future updates and improvements.
    • Resources for learning and development include official documentation, community forums, and tutorials.

    4.1. Introduction to Rust for Solana Smart Contracts

    • Rust is the primary programming language used for developing smart contracts on Solana.
    • It is known for its performance, memory safety, and concurrency features, making it ideal for blockchain applications.

    Key aspects of Rust relevant to Solana smart contracts include:

    • Ownership Model: Rust's ownership system ensures memory safety without a garbage collector, reducing runtime errors.
    • Concurrency: Rust's design allows for safe concurrent programming, which is essential for parallel transaction processing in Solana.
    • Performance: Rust compiles to efficient machine code, enabling high-performance applications.
    • Learning Rust involves understanding its syntax, data types, and key concepts such as:
    • Variables and Data Types: Familiarize yourself with Rust's variable declarations and type system.
    • Control Flow: Learn how to use conditionals and loops to control the flow of your program.
    • Functions and Modules: Understand how to define functions and organize code into modules for better structure.

    Resources for learning Rust include:

    • The official Rust documentation and book.
    • Online courses and tutorials focused on Rust programming.
    • Community forums and discussion groups for support and collaboration.
    • Mastering Rust is essential for effectively developing smart contracts on Solana, as it allows developers to leverage the platform's full potential.

    At Rapid Innovation, we understand the complexities of blockchain technology and the importance of efficient development processes. By partnering with us, clients can expect to achieve greater ROI through our expertise in leveraging advanced technologies like Sealevel and Rust for smart contract development. Our tailored solutions ensure that your projects are not only scalable and secure but also optimized for performance, allowing you to stay ahead in the competitive landscape. Let us help you transform your ideas into reality with our innovative development and consulting services.

    4.2. Writing and Deploying Your First Solana Smart Contract

    • Solana smart contracts, known as programs, are written in Rust or C. Rust is the most commonly used language due to its performance and safety features.

    To get started, set up your development environment:

    • Install Rust using rustup.
    • Install the Solana CLI tools.
    • Create a new project using Cargo, Rust's package manager.

    Write your smart contract:

    • Define the program entry point.
    • Implement the logic for your contract, such as state management and transaction handling.
    • Use the Solana SDK to interact with the blockchain.

    Testing is crucial:

    • Write unit tests to ensure your contract behaves as expected.
    • Use the Solana test validator to simulate the blockchain environment locally.

    Deploying your contract:

    • Compile your program using Cargo.
    • Use the Solana CLI to deploy your program to the Solana blockchain.
    • After deployment, note the program ID, which is essential for interacting with your contract.

    Interacting with your deployed contract:

    • Use the Solana CLI or a client library to send transactions to your program.
    • Monitor the transaction status and logs for debugging.

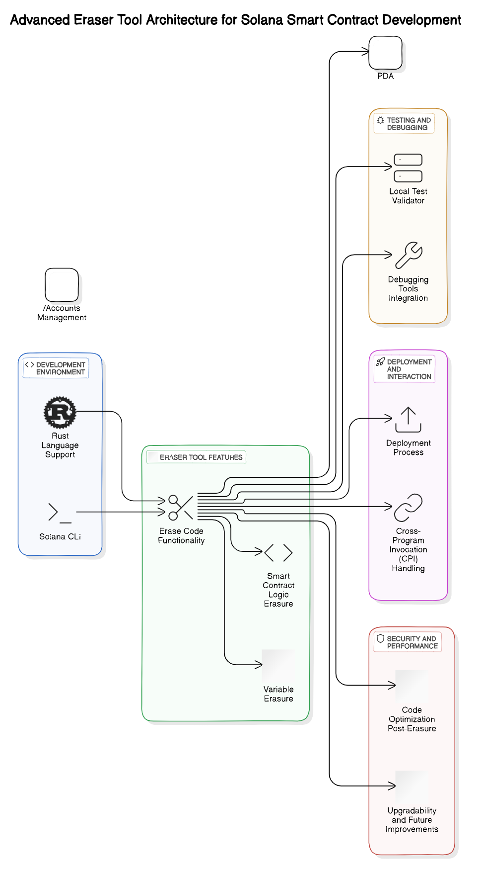
    4.3. Program Derived Addresses (PDAs) in Solana: A Beginner’s Guide

    • Program Derived Addresses (PDAs) are unique addresses generated by a program, allowing it to create and manage accounts securely.

    Key features of PDAs:

    • They are derived from a seed and the program ID, ensuring that only the program can sign transactions for these accounts.
    • PDAs do not have a private key, enhancing security.

    Creating a PDA:

    • Use the Pubkey::find_program_address function to derive a PDA from a seed.
    • The seed can be any string or byte array, providing flexibility in naming.

    Using PDAs in your smart contract:

    • Store state or data in accounts associated with PDAs.
    • Ensure that your program checks the ownership of the PDA before performing operations.

    Benefits of PDAs:

    • They allow for more complex data structures and relationships between accounts.
    • PDAs can help manage access control and permissions within your program.

    4.4. Using Cross-Program Invocation (CPI) for Solana Smart Contracts

    • Cross-Program Invocation (CPI) allows one Solana program to call another, enabling modular and reusable code.

    Key concepts of CPI:

    • Programs can invoke other programs by sending transactions that include the target program's ID.
    • The calling program must specify the accounts it wants to pass to the invoked program.
    • Implementing CPI:
    • Use the invoke or invoke_signed functions to call another program.
    • Ensure that the invoked program is designed to handle the accounts and data passed from the calling program.

    Benefits of using CPI:

    • Promotes code reuse, reducing duplication and improving maintainability.
    • Enables complex interactions between different programs, facilitating the development of decentralized applications (dApps).

    Considerations when using CPI:

    • Ensure proper error handling to manage failures in the invoked program.
    • Be aware of the transaction costs associated with multiple program invocations.

    At Rapid Innovation, we understand that navigating the complexities of blockchain development can be daunting. Our team of experts is here to guide you through every step of the process, ensuring that you achieve your goals efficiently and effectively. By leveraging our extensive experience in AI and blockchain technologies, we help clients maximize their return on investment (ROI) through tailored solutions that meet their unique needs.

    When you partner with us, you can expect a range of benefits, including:

    1. Expert Guidance: Our knowledgeable consultants will work closely with you to understand your objectives and provide strategic insights that drive success.
    2. Customized Solutions: We develop bespoke applications and smart contracts that align with your business goals, ensuring optimal performance and scalability.
    3. Cost Efficiency: By streamlining development processes and utilizing best practices, we help you reduce costs while enhancing the quality of your projects.
    4. Ongoing Support: Our commitment to your success doesn't end with deployment. We offer continuous support and maintenance to ensure your solutions remain effective and up-to-date.

    Let Rapid Innovation be your trusted partner in achieving greater ROI and unlocking the full potential of blockchain technology. Together, we can transform your vision into reality.

    5. Core Programming Concepts for Solana Blockchain

    5.1. Understanding Solana Accounts and the Account Model

    • Solana employs a unique account model that distinguishes it from traditional blockchain systems.
    • Each account in Solana is a data structure capable of holding various types of data, including balances, program state, and more.
    • Accounts are identified by a public key, which serves as the account's address on the blockchain.

    • There are two primary types of accounts:  
      • User accounts: These hold user balances and can be controlled by private keys.
      • Program accounts: These are associated with smart contracts and contain the logic for executing transactions.
    • Key features of the account model:  
      • Stateful: Accounts can store data that can be modified over time, enabling the development of complex applications.
      • Rent: Accounts must maintain a minimum balance to avoid being purged by the network, which incentivizes efficient resource utilization.
      • Data Ownership: The owner of an account can control its data and permissions, facilitating secure interactions.
    • The account model enables:  
      • Efficient data access and modification.
      • Parallel processing of transactions, enhancing scalability.
      • Simplified interactions between different programs and accounts.

    5.2. How Transactions and Instructions Work on Solana

    • Transactions in Solana consist of one or more instructions that dictate the actions to be performed.
    • Each transaction is signed by the sender's private key, ensuring authenticity and security.
    • Key components of transactions:  
      • Instructions: These are the individual commands that specify what actions to take, such as transferring tokens or invoking a smart contract.
      • Signatures: Each instruction must be signed by the relevant account owners to authorize the transaction.
      • Accounts: Transactions specify which accounts are involved, including the sender, receiver, and any program accounts.
    • The process of executing a transaction involves:  
      • Transaction Submission: Users submit transactions to the Solana network.
      • Validation: Validators check the transaction for correctness, including signature verification and account state.
      • Execution: Once validated, the instructions are executed in parallel, allowing for high throughput.
    • Benefits of Solana's transaction model:  
      • High Throughput: Solana can process thousands of transactions per second due to its parallel execution model.
      • Low Latency: Transactions are confirmed quickly, often within seconds.
      • Cost Efficiency: Transaction fees are low, making it accessible for developers and users.
    • Overall, understanding accounts and the transaction model is crucial for developing applications on the Solana blockchain, as they form the foundation for all interactions within the ecosystem.

    At Rapid Innovation, we leverage our expertise in Solana's architecture to help clients build scalable and efficient blockchain solutions. By understanding these core programming concepts, we can guide you in developing applications that not only meet your business needs but also maximize your return on investment. Partnering with us means you can expect enhanced operational efficiency, reduced costs, and a faster time-to-market for your blockchain initiatives. Let us help you navigate the complexities to build top Solana ecosystem tokens and achieve your goals effectively.

    5.3. Solana Rent and Rent Exemption: What Developers Need to Know

    At Rapid Innovation, we understand that navigating the complexities of blockchain technology can be challenging. Solana operates on a unique rent model that requires accounts to pay rent for the storage they occupy on the blockchain. This model is essential for developers to grasp, as it directly impacts application performance and cost management.

    • Rent is charged based on the size of the account and the duration it remains active. This means that developers must be strategic in how they manage their accounts to avoid unnecessary expenses.
    • The rent is calculated in SOL, Solana's native cryptocurrency, and is deducted from the account balance. Accounts that do not maintain a minimum balance will be subject to rent fees, which can lead to account deactivation if the balance falls below the required threshold.
    • To help our clients avoid these rent fees, we provide expert guidance on ensuring their accounts are rent-exempt. Achieving rent exemption requires an account to hold a minimum balance, which is determined by the size of the account and the current rent structure.
    • The rent-exempt balance is calculated as follows: Rent-exempt balance = (size of account in bytes) * (current rent per byte per epoch) * (number of epochs until rent is due).
    • We advise developers to regularly check the current rent rates and account sizes to maintain rent exemption status. Understanding the rent model is crucial for optimizing application performance and managing costs effectively.

    By partnering with Rapid Innovation, clients can expect to achieve greater ROI through our tailored solutions that streamline their development processes and minimize operational & development costs.

    5.4. Serialization and Deserialization in Solana Blockchain

    Serialization is a critical process in blockchain development, and at Rapid Innovation, we ensure our clients are well-equipped to handle it effectively. Serialization is the process of converting data structures or objects into a format that can be easily stored or transmitted. In Solana, serialization is essential for encoding data before it is sent to the blockchain.

    • Deserialization is the reverse process, where the encoded data is converted back into a usable format. Developers typically use the Borsh (Binary Object Representation Serializer for Hashing) serialization format in Solana.
    • The benefits of using Borsh include efficient storage and transmission of data, compatibility with Rust (the primary programming language for Solana smart contracts), and strong typing, which helps prevent errors during data handling.
    • Key points to consider include ensuring that all data structures are properly defined and annotated for serialization. Additionally, developers should be mindful of the size of serialized data, as larger sizes can lead to increased costs and slower processing times.
    • Testing serialization and deserialization processes thoroughly is essential to avoid data corruption or loss. Our team at Rapid Innovation provides comprehensive support to help developers familiarize themselves with the Borsh library and its functions, ensuring effective implementation in their applications.

    By leveraging our expertise, clients can enhance their development efficiency and reduce the risk of costly errors, ultimately leading to a higher return on investment.

    6. Creating and Managing Tokens on Solana

    Creating and managing tokens on Solana is a robust process, and Rapid Innovation is here to guide you through it. Solana provides a framework that makes it a popular choice for developers looking to represent various assets, including cryptocurrencies, loyalty points, or in-game items.

    • The most common standard for token creation is the SPL (Solana Program Library) token standard. Key steps in creating a token include defining the token's properties, such as name, symbol, and total supply, and using the SPL Token program to create the token by interacting with the Solana blockchain.
    • Managing tokens involves transferring tokens between accounts using the SPL Token program, minting new tokens or burning existing ones to adjust supply, and implementing token governance mechanisms if necessary, such as voting rights or staking.
    • Developers should consider best practices, including ensuring compliance with regulatory requirements when creating tokens, implementing security measures to protect against unauthorized access and token theft, and monitoring token performance and user engagement to make informed decisions about future developments.

    At Rapid Innovation, we provide resources and tools to assist developers in token creation, including SDKs and documentation. By partnering with us, clients can expect a streamlined development process that maximizes their potential for success in the blockchain space.

    6.1. How to Create SPL Tokens on Solana

    Creating SPL (Solana Program Library) tokens on the Solana blockchain is a straightforward process. SPL tokens are fungible tokens that can represent various assets, including cryptocurrencies, stablecoins, or even in-game currencies.

    • Set Up Your Environment:  
      • Install the Solana CLI (Command Line Interface).
      • Ensure you have a Solana wallet set up, such as Phantom or Sollet.
      • Fund your wallet with SOL to cover transaction fees.
    • Create a New Token:  
      • Use the command: spl-token create-token.
      • This command will return a token address, which is essential for future transactions.
    • Create a Token Account:  
      • After creating the token, you need a token account to hold your tokens.
      • Use the command: spl-token create-account <TOKEN_ADDRESS>.
    • Mint Tokens:  
      • To mint tokens, use the command: spl-token mint <TOKEN_ADDRESS> <AMOUNT>.
      • This will add the specified amount of tokens to your token account.
    • Verify Token Creation:  
      • You can check your token balance using: spl-token balance <TOKEN_ADDRESS>.
    • Additional Features:  
      • You can also set up token metadata, freeze accounts, or burn tokens using additional SPL commands.

    6.2. Managing Token Swaps on Solana

    Token swaps on Solana allow users to exchange one SPL token for another seamlessly. This process is facilitated by decentralized exchanges (DEXs) built on the Solana blockchain.

    • Choose a DEX:  
      • Popular DEXs include Serum, Raydium, and Orca.
      • Each DEX has its unique features and liquidity pools.
    • Connect Your Wallet:  
      • Use a compatible wallet like Phantom or Sollet to connect to the DEX.
      • Ensure your wallet is funded with the tokens you wish to swap.
    • Select Tokens for Swap:  
      • Choose the token you want to swap from and the token you want to receive.
      • Input the amount you wish to swap.
    • Review Swap Details:  
      • Check the exchange rate, slippage tolerance, and any fees associated with the swap.
      • Adjust slippage settings if necessary to ensure your transaction goes through.
    • Execute the Swap:  
      • Confirm the transaction in your wallet.
      • Wait for the transaction to be processed on the Solana blockchain.
    • Check Your New Token Balance:  
      • After the swap is complete, verify your new token balance using the wallet interface or the Solana CLI.

    6.3. Developing and Managing NFTs on Solana

    Non-fungible tokens (NFTs) on Solana have gained popularity due to their low transaction fees and fast processing times. Creating and managing NFTs involves several steps.

    • Set Up Your Development Environment:  
      • Install the Solana CLI and Rust programming language.
      • Familiarize yourself with Metaplex, a framework for creating and managing NFTs on Solana.
    • Create an NFT:  
      • Use the Metaplex CLI to create a new NFT.
      • Command: metaplex create_candy_machine -k <KEYPAIR_PATH>.
      • This command sets up a candy machine, which is a smart contract for minting NFTs.
    • Upload Your Asset:  
      • Upload the digital asset (image, video, etc.) you want to turn into an NFT.
      • Use the command: metaplex upload <ASSET_DIRECTORY> -k <KEYPAIR_PATH>.
    • Configure Metadata:  
      • Set up the metadata for your NFT, including title, description, and attributes.
      • This can be done through the Metaplex CLI or by editing the JSON file associated with your NFT.
    • Mint the NFT:  
      • Once everything is set up, mint your NFT using the command: metaplex mint_one_token -k <KEYPAIR_PATH>.
    • Manage Your NFTs:  
      • Use the Metaplex dashboard or Solana wallet to view and manage your NFTs.
      • You can transfer, sell, or list your NFTs on various marketplaces like Solanart or Magic Eden.
    • Stay Updated:  
      • Keep an eye on the Solana ecosystem for updates and new tools that can enhance your NFT experience.

    At Rapid Innovation, we understand the cost of development of Solana Token and are here to guide you through every step of your journey. By partnering with us, you can leverage our expertise to create SPL tokens, manage token swaps, and develop NFTs efficiently. Our tailored solutions ensure that you achieve greater ROI while minimizing risks and maximizing your potential in the blockchain space. Let us help you navigate this exciting landscape and turn your ideas into reality.

    7. Building Decentralized Applications (DApps) on Solana

    At Rapid Innovation, we recognize that Solana is a high-performance blockchain that supports the development of decentralized applications (DApps). Its unique architecture allows for fast transaction speeds and low fees, making it an attractive platform for developers. Our expertise in building DApps on Solana can help you achieve your business goals efficiently and effectively.

    7.1. Integrating Front-end Applications with Solana Blockchain

    Integrating front-end applications with the Solana blockchain is crucial for creating user-friendly DApps. This process involves several components:

    • Choosing a Framework: Popular frameworks for building front-end applications include React, Vue.js, and Angular. These frameworks help in creating responsive and interactive user interfaces, ensuring that your DApp meets user expectations.
    • Using Solana Web3.js: This JavaScript library allows developers to interact with the Solana blockchain. It provides functions to send transactions, query account balances, and more, enabling seamless integration with your application.
    • Connecting to the Solana Cluster: Developers need to connect their applications to a Solana cluster (mainnet, testnet, or devnet). This is done by specifying the cluster endpoint in the application, ensuring that your DApp operates in the desired environment.
    • Fetching Data: Front-end applications can fetch data from the Solana blockchain using the Web3.js library. This includes retrieving account information, transaction history, and smart contract states, providing users with real-time insights.
    • Building User Interfaces: The front-end should provide a seamless experience for users. This includes designing forms for user input, displaying transaction statuses, and showing real-time data updates, all of which enhance user engagement.
    • Testing and Debugging: Before deployment, thorough testing is essential. Developers should test the integration with the Solana blockchain to ensure that all functionalities work as intended, minimizing the risk of post-launch issues.

    7.2. Connecting Wallets and Handling Transactions in Solana DApps

    Connecting wallets and handling transactions are critical components of DApp functionality. This ensures that users can interact with the blockchain securely and efficiently.

    • Wallet Integration: Popular wallets like Phantom, Sollet, and Solflare can be integrated into DApps. These wallets allow users to manage their Solana tokens and interact with DApps, providing a secure and user-friendly experience.
    • Using Wallet Adapter: The Solana Wallet Adapter is a library that simplifies wallet integration. It provides a unified interface for different wallets, making it easier for developers to connect them to their applications, thus streamlining the development process.
    • Transaction Creation: When a user initiates a transaction, the DApp must create a transaction object. This includes specifying the sender, recipient, and amount of tokens to be transferred, ensuring clarity and accuracy in transactions.
    • Signing Transactions: Users must sign transactions using their wallets. This step ensures that only the wallet owner can authorize the transaction. The wallet adapter facilitates this process by prompting the user to sign, enhancing security.
    • Sending Transactions: After signing, the transaction is sent to the Solana blockchain. Developers can use the Web3.js library to send the transaction and handle any errors that may occur, ensuring a smooth transaction process.
    • Monitoring Transaction Status: Once a transaction is sent, it’s important to monitor its status. Developers can use the Web3.js library to check if the transaction is confirmed or if it has failed, providing transparency to users.
    • User Feedback: Providing feedback to users is essential. This can include notifications about transaction success, failure, or pending status, enhancing the overall user experience and building trust.

    By following these steps, Rapid Innovation can help you effectively build DApps on the Solana blockchain, ensuring a smooth integration of front-end applications and secure transaction handling. Partnering with us means you can expect greater ROI through our expertise, streamlined processes, and commitment to delivering high-quality solutions tailored to your needs. Let us help you unlock the full potential of decentralized applications and achieve your business objectives.

    7.3. Best Practices for State Management in Solana DApps

    State management is crucial for the performance and reliability of decentralized applications (DApps) on the Solana blockchain. Here are some best practices that Solana developer should consider:

    • Use Accounts Wisely:  
      • Solana uses accounts to store data. Each account can hold state information, so design your DApp to minimize the number of accounts needed.
      • Group related data into a single account to reduce transaction costs and improve performance.
    • Leverage Program Derived Addresses (PDAs):  
      • PDAs allow you to create accounts that are derived from a program's public key and a seed. This can help in managing state without needing to store the public keys of all accounts.
      • Use PDAs for managing user-specific data or temporary states.
    • Optimize Data Structures:  
      • Choose efficient data structures to minimize storage costs. For example, use fixed-size arrays instead of dynamic ones when possible.
      • Consider using binary encoding for complex data types to save space.
    • Batch Transactions:  
      • Group multiple state changes into a single transaction to reduce overhead and improve efficiency.
      • This can also help in maintaining atomicity, ensuring that either all changes are applied or none are.
    • Implement State Validation:  
      • Always validate the state before making changes to ensure that the DApp behaves as expected.
      • Use checks to prevent unauthorized access or invalid state transitions.

    7.4. Tips for Successful DApp Development on Solana

    Developing a successful DApp on Solana requires careful planning and execution. Here are some tips to guide you:

    • Understand Solana's Architecture:  
      • Familiarize yourself with Solana's unique features, such as its proof-of-history consensus mechanism and parallel transaction processing.
      • This understanding will help you design more efficient DApps.
    • Focus on User Experience:  
      • Design intuitive user interfaces that simplify interactions with your DApp.
      • Ensure that users can easily understand how to use your application and access its features.
    • Optimize for Performance:  
      • Take advantage of Solana's high throughput by optimizing your smart contracts for speed and efficiency.
      • Use tools like Solana's built-in benchmarking to identify bottlenecks in your code.
    • Engage with the Community:  
      • Participate in Solana's developer community through forums, Discord channels, and hackathons.
      • Networking with other developers can provide valuable insights and support.
    • Regularly Update and Maintain:  
      • Keep your DApp updated with the latest features and security patches.
      • Monitor performance and user feedback to make necessary adjustments.

    8. Testing and Debugging Solana Smart Contracts

    Testing and debugging are essential steps in the development of Solana smart contracts. Here are some strategies to ensure your contracts are robust:

    • Use the Solana Test Validator:  
      • The Solana Test Validator allows you to run a local instance of the Solana blockchain for testing purposes.
      • This environment mimics the mainnet, enabling you to test your contracts in a controlled setting.
    • Write Comprehensive Unit Tests:  
      • Develop unit tests for each function in your smart contracts to ensure they behave as expected.
      • Use frameworks like Mocha or Jest to automate your testing process.
    • Simulate Transactions:  
      • Use Solana's simulation tools to test how your smart contracts will behave under various conditions.
      • This can help identify potential issues before deploying to the mainnet.
    • Debugging Tools:  
      • Utilize debugging tools such as Solana Explorer to track transactions and view logs.
      • This can help you pinpoint issues in your smart contracts during development.
    • Conduct Security Audits:  
      • Before deploying your smart contracts, consider having them audited by a third-party security firm.
      • This can help identify vulnerabilities and ensure that your contracts are secure.
    • Monitor Post-Deployment:  
      • After deployment, continuously monitor your smart contracts for performance and security issues.
      • Use analytics tools to track usage patterns and identify any anomalies.

    8.1. How to Unit Test Solana Programs Effectively

    Unit testing is crucial for ensuring the reliability and correctness of Solana programs. Here are some effective strategies:

    • Use the Solana Program Library (SPL): Leverage the SPL for common functionalities, which can simplify your unit tests.
    • Mocking Dependencies: Create mock objects for external dependencies to isolate the unit being tested. This helps in focusing on the logic of the program without external interference.
    • Testing Frameworks: Utilize testing frameworks like Mocha or Jest, which provide a structured way to write and run tests.
    • Write Tests Early: Adopt Test-Driven Development (TDD) by writing tests before the actual code. This ensures that the code meets the requirements from the start.
    • Focus on Edge Cases: Identify and test edge cases to ensure that your program handles unexpected inputs gracefully.
    • Automate Testing: Set up Continuous Integration (CI) pipelines to automate the testing process, ensuring that tests run with every code change.
    • Use Assertions: Implement assertions to validate the expected outcomes of your tests, making it easier to identify failures.

    8.2. Integration Testing Techniques for Solana Smart Contracts

    Integration testing is essential for verifying that different components of your Solana smart contracts work together as intended. Here are some techniques:

    • End-to-End Testing: Simulate real-world scenarios by testing the entire flow of the application, from user input to contract execution.
    • Test on Devnet: Use Solana's Devnet for integration testing, allowing you to deploy and interact with your contracts in a safe environment.
    • Utilize Anchor Framework: If using the Anchor framework, take advantage of its built-in testing capabilities to streamline integration tests.
    • Check Interactions: Verify that your smart contracts interact correctly with other contracts and external systems, ensuring data integrity and proper function.
    • Monitor State Changes: Track state changes in your contracts to confirm that they behave as expected after transactions.
    • Simulate Network Conditions: Test under various network conditions to ensure that your contracts can handle latency and other issues.
    • Use Test Fixtures: Set up test fixtures to create a known state for your tests, making it easier to reproduce issues and validate outcomes.

    8.3. Best Debugging Practices for Solana Programs

    Debugging is a critical part of the development process for Solana programs. Here are some best practices to follow:

    • Use Logging: Implement logging throughout your code to capture important events and state changes, which can help identify issues.
    • Leverage Solana Explorer: Utilize the Solana Explorer to track transactions and view logs, providing insights into what happens on-chain.
    • Debug Locally: Use local testing environments to debug your programs before deploying them to the network, allowing for faster iterations.
    • Error Handling: Implement robust error handling to catch and log errors, making it easier to diagnose problems when they occur.
    • Unit Test Failures: When a unit test fails, use the stack trace to pinpoint the exact location of the issue, facilitating quicker fixes.
    • Interactive Debugging: Use tools like the Solana CLI to interactively debug your programs, allowing you to step through code execution.
    • Community Resources: Engage with the Solana developer community for support and resources, as they can provide valuable insights and solutions to common problems.

    At Rapid Innovation, we understand the complexities involved in developing and deploying Solana programs. By partnering with us, you can leverage our expertise in unit testing, integration testing, and debugging practices to ensure your projects are executed efficiently and effectively. Our tailored solutions not only enhance the reliability of your applications but also contribute to a greater return on investment (ROI) by minimizing costly errors and optimizing development time. Let us help you achieve your goals with confidence and precision.

    8.4. Using Solana Program Logs for Effective Debugging

    • Solana program logs are crucial for debugging smart contracts and applications on the Solana blockchain.
    • They provide real-time insights into the execution of programs, helping developers identify issues quickly.

    Key features of Solana program logs include:

    • Log Levels: Different log levels (info, warn, error) help categorize messages for easier filtering.
    • Structured Logging: Developers can use structured logging to output data in a consistent format, making it easier to parse and analyze.
    • Transaction Context: Logs include transaction context, allowing developers to trace the flow of execution and understand the state changes.

    To access program logs:

    • Use the Solana CLI or web3.js library to fetch logs associated with a specific transaction.
    • Analyze logs in real-time during development to catch errors as they occur.

    Best practices for using program logs:

    • Implement comprehensive logging throughout the program to capture critical events and state changes.
    • Use unique identifiers in logs to correlate messages with specific transactions or user actions.
    • Regularly review logs to identify patterns or recurring issues that may need addressing.

    9. Essential Tools and Frameworks for Solana Development

    • Developing on Solana requires a set of tools and frameworks that streamline the process and enhance productivity.

    Key tools and frameworks include:

    • Solana CLI: A command-line interface for interacting with the Solana blockchain, managing accounts, and deploying programs.
    • Solana Web3.js: A JavaScript library that allows developers to interact with the Solana blockchain from web applications.
    • Anchor Framework: A framework for building Solana smart contracts that simplifies development with Rust and provides built-in testing and deployment features.
    • Phantom Wallet: A popular wallet for managing Solana assets and interacting with decentralized applications (dApps).
    • Solana Explorer: A web-based tool for viewing transactions, accounts, and program logs on the Solana blockchain.

    Additional tools that enhance development:

    • Solana Playground: An online environment for testing and deploying Solana programs without local setup.
    • Rust Analyzer: A tool that provides IDE support for Rust, improving code completion and error detection.
    • GitHub Actions: For automating testing and deployment processes in Solana projects.
    • Staying updated with the latest tools and frameworks is essential for efficient development on Solana.

    9.1. Getting Started with Anchor Framework for Solana

    • Anchor is a powerful framework designed to simplify the development of Solana smart contracts.

    Key features of Anchor include:

    • Declarative Programming Model: Allows developers to define program logic in a more intuitive way, reducing boilerplate code.
    • Built-in Testing: Provides tools for writing and running tests, ensuring code reliability before deployment.
    • Type Safety: Leverages Rust's type system to catch errors at compile time, enhancing program stability.

    Steps to get started with Anchor:

    • Install Rust: Ensure you have Rust installed on your machine, as Anchor is built on top of it.
    • Install Anchor CLI: Use the command cargo install --git https://github.com/coral-xyz/anchor anchor-cli --locked to install the Anchor command-line interface.
    • Create a New Project: Use the command anchor init <project-name> to scaffold a new Anchor project.
    • Define Program Logic: Write your smart contract logic in the lib.rs file, utilizing Anchor's macros for easier development.
    • Build and Deploy: Use anchor build to compile your program and anchor deploy to deploy it to the Solana blockchain.

    Resources for learning Anchor:

    • Official Anchor Documentation: Anchor
    • Tutorials and examples available on GitHub and community forums to help new developers get up to speed quickly.

    At Rapid Innovation, we leverage these tools and frameworks to help our clients achieve their development goals efficiently and effectively. By utilizing Solana program logs and the Anchor framework, we ensure that our clients can debug their applications swiftly, leading to reduced downtime and increased return on investment (ROI). Partnering with us means you can expect enhanced productivity, streamlined processes, and a commitment to delivering high-quality solutions tailored to your specific needs.

    9.2. Using Solana Web3.js for Blockchain Development

    At Rapid Innovation, we understand the importance of leveraging cutting-edge technology to achieve your business goals. Solana Web3.js is a powerful JavaScript library that allows developers to interact seamlessly with the Solana blockchain, enabling the development of decentralized applications (dApps) that can drive significant ROI for your organization.

    Key Features:

    • Simplifies interactions with the Solana blockchain, reducing development time and costs.
    • Supports various operations like sending transactions, querying account data, and interacting with smart contracts, ensuring a comprehensive solution for your blockchain needs.
    • Offers a promise-based API, making it easy to work with asynchronous operations, which enhances the efficiency of your development process.

    Installation:

    • Install via npm: npm install @solana/web3.js.
    • Ensure you have Node.js installed to run JavaScript code, allowing for a smooth setup.

    Basic Usage:

    • Connect to the Solana cluster (mainnet, testnet, or devnet) to tailor your development environment.
    • Create a new wallet or use an existing one, providing flexibility in managing your assets.
    • Send SOL tokens or interact with smart contracts using the provided methods, streamlining your operations.
    • Example Code:
    • Connecting to the cluster:

    language="language-javascript"const { Connection, clusterApiUrl } = require('@solana/web3.js');-a1b2c3--a1b2c3-const connection = new Connection(clusterApiUrl('devnet'), 'confirmed');

    • Resources:
    • Official documentation provides comprehensive guidance for developers.
    • Community tutorials and examples available on GitHub and developer forums can enhance your learning experience.

    9.3. Exploring Solana Playground: A Developer’s Tool

    Solana Playground is an online integrated development environment (IDE) designed for developers to build, test, and deploy smart contracts on the Solana blockchain. By utilizing this tool, Rapid Innovation can help you streamline your development process, ensuring that you achieve your project goals efficiently.

    Key Features:

    • No installation required; accessible directly from a web browser, making it convenient for developers.
    • Supports writing, compiling, and deploying smart contracts in Rust and Anchor, allowing for versatile development options.
    • Built-in terminal for executing commands and interacting with the blockchain, enhancing productivity.

    User Interface:

    • Code editor with syntax highlighting and auto-completion, which reduces coding errors and speeds up development.
    • Project management tools to organize files and dependencies, ensuring a structured approach to your projects.
    • Real-time feedback on code errors and warnings, allowing for quick troubleshooting.

    Deployment:

    • Easily deploy contracts to different Solana clusters (mainnet, testnet, devnet), providing flexibility in your deployment strategy.
    • Integrated wallet support for managing SOL and tokens, simplifying asset management.

    Learning Resources:

    • Tutorials and documentation available within the platform to support your development journey.
    • Community forums for sharing knowledge and troubleshooting, fostering collaboration.

    9.4. How to Use Solana Block Explorers for Monitoring

    Solana block explorers are essential tools for monitoring transactions, accounts, and overall network activity on the Solana blockchain. By utilizing these tools, Rapid Innovation can help you maintain transparency and efficiency in your blockchain operations.

    Key Features:

    • View transaction history, including timestamps, fees, and statuses, providing insights into your operations.
    • Search for specific accounts or transactions using public keys, facilitating easy tracking.
    • Monitor network performance metrics, such as block times and transaction throughput, to optimize your strategies.

    Popular Block Explorers:

    • Solscan: Offers detailed insights into transactions, token transfers, and contract interactions.
    • Solana Explorer: The official explorer for the Solana blockchain, providing basic transaction and account information.
    • Solana Beach: Focuses on staking and validator performance, along with transaction data.

    How to Use:

    • Enter a public key or transaction ID in the search bar to retrieve information, ensuring you have the data you need at your fingertips.
    • Analyze transaction details, including sender, receiver, and amount, to maintain oversight of your operations.
    • Track the status of pending transactions and confirmations, enhancing your operational efficiency.

    Benefits:

    • Transparency in blockchain operations, fostering trust with stakeholders.
    • Easy access to historical data for audits and analysis, supporting compliance and strategic planning.
    • Helps developers and users understand network dynamics and performance, enabling informed decision-making.

    Additional Resources:

    • Community discussions and guides on using block explorers effectively to maximize their potential.
    • Tutorials on interpreting data and leveraging insights for development, ensuring you stay ahead in the competitive landscape.

    By partnering with Rapid Innovation, you can harness the power of these tools and technologies to achieve your business objectives efficiently and effectively, ultimately driving greater ROI for your organization. For more insights on developing trading bots, check out our guide on Solana Trading Bot Development 2024: Key Strategies and Benefits.

    10. Best Security Practices for Solana Blockchain

    At Rapid Innovation, we understand that the Solana blockchain is renowned for its high throughput and low transaction costs, making it an appealing choice for developers. However, like any blockchain, it is not immune to security vulnerabilities. Implementing best security practices is essential to protect assets and maintain the integrity of applications built on Solana. Our expertise in AI and blockchain development allows us to guide clients in achieving robust security measures that enhance their return on investment (ROI).

    10.1. Common Security Vulnerabilities in Solana and How to Avoid Them

    Understanding common vulnerabilities is crucial for developers working on the Solana blockchain. Here are some prevalent issues and strategies to mitigate them:

    • Reentrancy Attacks:  
      • Occur when a smart contract calls another contract and the second contract calls back into the first before the first execution is complete.
      • Prevention: Use the checks-effects-interactions pattern to ensure that state changes occur before external calls.
    • Integer Overflow and Underflow:  
      • These vulnerabilities happen when arithmetic operations exceed the maximum or minimum limits of data types.
      • Prevention: Utilize libraries like SafeMath to handle arithmetic operations safely.
    • Access Control Issues:  
      • Improperly configured access controls can allow unauthorized users to execute sensitive functions.
      • Prevention: Implement role-based access control and regularly audit permissions.
    • Front-Running:  
      • Attackers can exploit transaction ordering to gain an advantage, especially in decentralized finance (DeFi) applications.
      • Prevention: Use techniques like commit-reveal schemes to obscure transaction details until they are finalized.
    • Phishing Attacks:  
      • Users may be tricked into revealing private keys or sensitive information.
      • Prevention: Educate users about recognizing phishing attempts and encourage the use of hardware wallets.
    • Insufficient Testing:  
      • Many vulnerabilities arise from inadequate testing of smart contracts.
      • Prevention: Conduct thorough testing, including unit tests, integration tests, and use of testnets before deploying on the mainnet.

    10.2. Effective Methods for Auditing Solana Smart Contracts

    Auditing smart contracts is a critical step in ensuring their security. Here are effective methods for conducting audits on Solana smart contracts:

    • Automated Tools:  
      • Utilize static analysis tools to identify common vulnerabilities.
      • Tools like Slither and MythX can help detect issues early in the development process.
    • Manual Code Review:  
      • Engage experienced auditors to perform a manual review of the code.
      • This process can uncover logic errors and vulnerabilities that automated tools might miss.
    • Test Coverage:  
      • Ensure that the smart contract has comprehensive test coverage.
      • Aim for at least 80% coverage to ensure that most of the code paths are tested.
    • Bug Bounty Programs:  
      • Launch a bug bounty program to incentivize external developers to find vulnerabilities.
      • This approach can lead to discovering issues that internal teams may overlook.
    • Formal Verification:  
      • Use formal verification methods to mathematically prove the correctness of smart contracts.
      • This is particularly useful for high-stakes contracts where security is paramount.
    • Continuous Monitoring:  
      • Implement monitoring tools to track the performance and security of deployed contracts.
      • Tools like Fortify can help in identifying anomalies in real-time.
    • Documentation and Best Practices:  
      • Maintain clear documentation of the smart contract’s architecture and security practices.
      • Follow established best practices and guidelines from reputable sources in the blockchain community.

    By adhering to these best security practices and methods for auditing, developers can significantly reduce the risk of vulnerabilities in their Solana applications, ensuring a safer environment for users and assets. Partnering with Rapid Innovation not only enhances your security posture but also positions your projects for greater success and ROI in the competitive blockchain landscape. Let us help you navigate the complexities of blockchain security with our tailored solutions and expert guidance.

    10.3. Best Practices for Secure Key Management on Solana

    • Use Hardware Wallets:  
      • Hardware wallets provide an extra layer of security by storing private keys offline.
      • They are less susceptible to malware and hacking attempts.
    • Implement Multi-Signature Wallets:  
      • Multi-signature wallets require multiple private keys to authorize a transaction.
      • This adds a layer of security, as a single compromised key won't jeopardize the assets.
    • Regularly Update Software:  
      • Keep wallet software and firmware up to date to protect against vulnerabilities.
      • Regular updates often include security patches that address known issues.
    • Backup Private Keys:  
      • Create secure backups of private keys and store them in multiple locations.
      • Use encrypted USB drives or secure cloud storage solutions.
    • Use Strong Passwords:  
      • Employ complex passwords for wallet access and account recovery.
      • Consider using a password manager to generate and store strong passwords.
    • Educate Users:  
      • Provide training on phishing attacks and social engineering tactics.
      • Encourage users to verify URLs and avoid clicking on suspicious links.
    • Monitor for Unauthorized Access:  
      • Regularly check wallet activity for any unauthorized transactions.
      • Set up alerts for unusual activity to respond quickly to potential threats.

    10.4. How to Protect User Assets on Solana Blockchain

    • Educate Users on Security Practices:  
      • Inform users about the importance of safeguarding their private keys.
      • Provide resources on recognizing phishing attempts and scams.
    • Utilize Decentralized Applications (dApps) with Audits:  
      • Encourage users to interact with dApps that have undergone security audits.
      • Audited dApps are less likely to have vulnerabilities that could compromise user assets.
    • Implement Strong Authentication Methods:  
      • Use two-factor authentication (2FA) for wallet access and transactions.
      • This adds an additional layer of security beyond just passwords.
    • Encourage Regular Wallet Maintenance:  
      • Advise users to regularly review their wallet settings and permissions.
      • Users should revoke access to any dApps that are no longer in use.
    • Promote the Use of Secure Networks:  
      • Warn users against accessing wallets over public Wi-Fi networks.
      • Encourage the use of Virtual Private Networks (VPNs) for added security.
    • Monitor for Scams and Fraudulent Activities:  
      • Keep users informed about the latest scams targeting the Solana ecosystem.
      • Provide a platform for reporting suspicious activities.
    • Utilize Insurance Solutions:  
      • Explore insurance options for digital assets to provide an extra layer of protection.
      • Some platforms offer coverage against hacks and losses.

    11. Key Use Cases and Projects in the Solana Ecosystem

    • Decentralized Finance (DeFi):  
      • Solana hosts numerous DeFi projects that offer lending, borrowing, and trading services.
      • Examples include Serum, a decentralized exchange, and Raydium, an automated market maker.
    • Non-Fungible Tokens (NFTs):  
      • The Solana blockchain supports a vibrant NFT marketplace.
      • Projects like Metaplex allow creators to mint and sell NFTs efficiently.
    • Gaming:  
      • Solana is becoming a hub for blockchain gaming, with projects like Star Atlas and Aurory.
      • These games leverage Solana's high throughput for seamless user experiences.
    • Web3 Applications:  
      • Solana enables the development of decentralized applications (dApps) that prioritize user privacy and control.
      • Projects like Phantom and Sollet provide user-friendly wallets for interacting with dApps.
    • Cross-Chain Solutions:  
      • Solana is working on interoperability with other blockchains to enhance asset transfer and communication.
      • Projects like Wormhole facilitate cross-chain asset transfers.
    • Data Storage and Management:  
      • Solutions like Arweave utilize Solana for decentralized data storage.
      • This allows users to store data securely and immutably.
    • Social Media and Content Creation:  
      • Platforms like Audius leverage Solana to create decentralized music streaming services.
      • These platforms empower creators by removing intermediaries and ensuring fair compensation.

    At Rapid Innovation, we understand the complexities of blockchain technology and the importance of security in managing digital assets. By partnering with us, clients can leverage our expertise to implement best practices for secure key management and protect their assets effectively. Our tailored solutions not only enhance security but also drive greater ROI by minimizing risks and maximizing operational efficiency. Let us help you navigate the blockchain landscape with confidence and achieve your business goals. For more insights on enhancing security and efficiency in supply chain management, check out our article on learn about Tokenization: Transforming Data Security and Asset Management.

    11.1. Top Decentralized Finance (DeFi) Projects on Solana

    Solana has emerged as a leading platform for decentralized finance (DeFi) due to its high throughput and low transaction costs. Here are some of the top DeFi projects on Solana:

    • Raydium: A liquidity provider and automated market maker (AMM) that integrates with Serum, allowing users to trade directly from their wallets.
    • Serum: A decentralized exchange (DEX) that offers high-speed trading and a fully on-chain order book, enabling users to access a wide range of trading pairs.
    • Marinade Finance: A liquid staking protocol that allows users to stake SOL while receiving mSOL tokens, which can be used in other DeFi applications.
    • Solend: A lending and borrowing platform that allows users to earn interest on their crypto assets or take out loans against their holdings.
    • Orca: An AMM that focuses on user experience and offers features like fair price swaps and yield farming opportunities.

    These projects leverage Solana's unique architecture to provide fast and efficient financial services, attracting a growing user base. By partnering with Rapid Innovation, clients can tap into these DeFi solutions to enhance their financial strategies, optimize liquidity, and ultimately achieve greater ROI through innovative financial products.

    11.2. Prominent Gaming and NFT Marketplaces on Solana

    Solana has become a hub for gaming and non-fungible tokens (NFTs), with several prominent marketplaces and projects gaining traction:

    • Magic Eden: One of the largest NFT marketplaces on Solana, offering a user-friendly interface for buying, selling, and minting NFTs across various categories.
    • Solanart: A decentralized marketplace that allows users to trade NFTs from various collections, providing a platform for artists and creators to showcase their work.
    • Phantom: A popular wallet that supports NFT transactions and integrates with various gaming platforms, making it easy for users to manage their digital assets.
    • Star Atlas: A blockchain-based space exploration game that combines elements of strategy and role-playing, allowing players to earn NFTs and in-game assets.
    • Aurory: A play-to-earn game that features a vibrant world and unique characters, enabling players to collect and trade NFTs while engaging in gameplay.

    These platforms and games highlight Solana's capabilities in supporting innovative projects in the gaming and NFT sectors. Rapid Innovation can assist clients in navigating this dynamic landscape, ensuring they leverage the latest technologies to maximize their market presence and profitability.

    11.3. How to Participate in Solana Hackathons and Grants

    Participating in Solana hackathons and grants can be a great way to engage with the community, showcase your skills, and potentially secure funding for your projects. Here’s how to get involved:

    • Stay Informed: Follow Solana's official channels, such as their website, Twitter, and Discord, to stay updated on upcoming hackathons and grant opportunities.
    • Join the Community: Engage with the Solana community through forums, social media, and Discord channels. Networking with other developers and enthusiasts can provide valuable insights and collaboration opportunities.
    • Register for Hackathons: Sign up for hackathons hosted by Solana or its partners. These events often provide resources, mentorship, and prizes for innovative projects.
    • Apply for Grants: Solana offers various grant programs to support developers and projects building on the platform. Prepare a clear proposal outlining your project’s goals, potential impact, and how it aligns with Solana’s ecosystem.
    • Utilize Resources: Take advantage of the documentation, tutorials, and developer tools provided by Solana to enhance your project and improve your chances of success.

    By actively participating in these initiatives, you can contribute to the growth of the Solana ecosystem while advancing your own skills and projects. Rapid Innovation is here to guide you through this process, ensuring that you not only participate effectively but also maximize the potential benefits for your business. Partnering with us means gaining access to expert insights and tailored strategies that can significantly enhance your project's success and return on investment.

    11.4. Notable Solana Projects and Their Impact

    Solana has emerged as a leading blockchain platform, attracting a variety of innovative projects that leverage its high throughput and low transaction costs. Here are some notable projects and their impacts:

    • Serum: A decentralized exchange (DEX) that offers high-speed trading and low fees. Serum's order book model allows for complex trading strategies and liquidity provision, enhancing the DeFi ecosystem on Solana.
    • Raydium: A liquidity provider and automated market maker (AMM) that integrates with Serum. Raydium allows users to earn yield on their assets while providing liquidity to the Serum DEX, thus increasing overall market efficiency.
    • Phantom: A user-friendly wallet designed for the Solana ecosystem. Phantom simplifies the process of interacting with decentralized applications (dApps) and enhances user experience, contributing to broader adoption of Solana.
    • Audius: A decentralized music streaming platform that allows artists to publish their work without intermediaries. By using Solana, Audius can handle a large volume of transactions, enabling seamless streaming and artist monetization.
    • Star Atlas: A blockchain-based gaming metaverse that combines gaming and NFTs. Star Atlas utilizes Solana's capabilities to create a rich, immersive experience for players, driving interest in blockchain gaming.

    These projects not only showcase the versatility of the Solana blockchain but also contribute to its growing ecosystem, attracting developers and users alike.

    12. Advanced Topics in Solana Blockchain Development

    As developers delve deeper into Solana blockchain development, several advanced topics become crucial for building efficient and scalable applications. Key areas include:

    • Understanding Solana's Architecture: Familiarity with Solana's unique architecture, including its Proof of History (PoH) consensus mechanism, is essential for optimizing application performance.
    • Program Development: Writing smart contracts (programs) in Rust or C requires a solid understanding of Solana's programming model, including how to manage accounts and handle state.
    • Interoperability: Exploring how Solana interacts with other blockchains and protocols can enhance application functionality and user experience.
    • Performance Optimization: Techniques such as minimizing transaction size, optimizing data structures, and using efficient algorithms can significantly improve application performance.
    • Security Best Practices: Understanding common vulnerabilities and implementing security measures is critical to protect applications from attacks.
    • Testing and Deployment: Familiarity with testing frameworks and deployment strategies ensures that applications are robust and reliable before going live.

    12.1. How to Upgrade Solana Programs: Best Practices

    Upgrading Solana programs is a critical aspect of maintaining and improving decentralized applications. Here are best practices for effectively upgrading Solana programs:

    • Version Control: Use versioning for your programs to keep track of changes and ensure that users can revert to previous versions if necessary.
    • State Management: Design your program to manage state effectively. Use account data structures that can accommodate changes without losing existing data.
    • Testing Upgrades: Thoroughly test upgrades in a development environment before deploying them to the mainnet. This helps identify potential issues and ensures a smooth transition.
    • Migration Strategies: Plan for data migration if the upgrade involves changes to the data structure. Ensure that users can easily transition to the new version without losing access to their assets.
    • User Communication: Inform users about upcoming upgrades, including any changes in functionality or user experience. Clear communication helps manage expectations and fosters trust.
    • Fallback Mechanisms: Implement fallback mechanisms to revert to the previous version in case the upgrade encounters critical issues. This ensures continuity of service for users.

    By following these best practices, developers can ensure that their Solana programs remain up-to-date, secure, and user-friendly, ultimately enhancing the overall ecosystem.

    At Rapid Innovation, we specialize in guiding clients through the complexities of blockchain development, ensuring that they can leverage platforms like Solana to achieve their business objectives efficiently and effectively. Our expertise in advanced topics such as performance optimization and security best practices allows us to deliver solutions that maximize ROI and foster sustainable growth. Partnering with us means gaining access to tailored strategies that not only enhance your project’s capabilities but also position you for success in the rapidly evolving blockchain landscape.

    12.2. Techniques for Optimizing Performance in Solana Applications

    At Rapid Innovation, we understand that while Solana is renowned for its high throughput and low latency, there are numerous strategies developers can employ to further enhance application performance. Here are some techniques we recommend:

    • Efficient Smart Contract Design:  
      • Utilize Rust or C for writing smart contracts, as these languages offer superior efficiency compared to others.
      • Minimize the number of instructions in a transaction to significantly reduce execution time, leading to faster and more cost-effective operations.
    • Batch Processing:  
      • Group multiple transactions into a single batch to save on transaction fees and improve processing speed.
      • Leverage the Solana Program Library (SPL) to facilitate batch operations, ensuring a streamlined approach to transaction management.
    • State Management:  
      • Optimize state storage by employing compact data structures, which can lead to reduced storage costs and improved access times.
      • Regularly clean up unused accounts to alleviate network load, enhancing overall performance.
    • Parallel Processing:  
      • Take advantage of Solana’s architecture that supports parallel transaction processing.
      • Design applications to ensure that transactions are independent, allowing for maximum efficiency in processing.
    • Use of Off-Chain Computation:  
      • Offload heavy computations to off-chain services whenever feasible, freeing up blockchain resources.
      • Utilize oracles to fetch external data without overburdening the blockchain, ensuring that your application remains responsive and efficient.
    • Monitoring and Analytics:  
      • Implement robust monitoring tools to track performance metrics, enabling proactive management of application health.
      • Use analytics to identify bottlenecks and optimize accordingly, ensuring that your application consistently meets performance expectations.

    12.3. Interoperability with Other Blockchains: Solana’s Approach

    Interoperability is essential for the expansion of blockchain ecosystems, and at Rapid Innovation, we recognize the importance of Solana's initiatives in this area. Here are key strategies that Solana employs to ensure effective interaction with other blockchains:

    • Cross-Chain Bridges:  
      • Solana has developed bridges that facilitate the movement of assets between Solana and other blockchains, such as Ethereum and Binance Smart Chain.
      • These bridges enhance liquidity and user engagement, providing a seamless experience for users.
    • Wrapped Tokens:  
      • Solana supports wrapped versions of tokens from other blockchains, allowing users to utilize these assets within the Solana ecosystem.
      • This approach increases the usability of popular tokens while preserving their value, making it easier for users to engage with multiple platforms.
    • Interoperable Protocols:  
      • Solana is compatible with protocols like Wormhole, enabling seamless communication between different blockchains.
      • This compatibility allows developers to create applications that leverage features from multiple chains, enhancing functionality and user experience.
    • Decentralized Exchanges (DEXs):  
      • Numerous DEXs on Solana support cross-chain trading, allowing users to swap assets from various blockchains.
      • This capability enhances the trading experience and increases market depth, providing users with more options and better liquidity.
    • Collaboration with Other Projects:  
      • Solana actively collaborates with other blockchain projects to enhance interoperability.
      • These partnerships often lead to innovative solutions that benefit the entire ecosystem, fostering a collaborative environment for growth.

    12.4. Understanding Solana Validators and Staking Mechanisms

    At Rapid Innovation, we emphasize the importance of understanding the role of validators and staking mechanisms within the Solana network. Here’s a breakdown of these critical components:

    • Role of Validators:  
      • Validators are responsible for processing transactions and adding them to the blockchain, ensuring the network's integrity by validating blocks and achieving consensus.
    • Staking Process:  
      • Users can stake their SOL tokens to support validators, contributing to network security.
      • In return, stakers earn rewards based on the amount of SOL they stake and the performance of the validator, providing a tangible return on investment.
    • Choosing a Validator:  
      • Users should evaluate factors such as the validator's uptime, performance, and commission rates when selecting a validator.
      • A well-performing validator can significantly enhance staking rewards, maximizing the benefits for users.
    • Delegation:  
      • Users can delegate their stake to a validator without relinquishing control of their tokens.
      • This allows users to participate in the network's security while retaining ownership of their assets, providing flexibility and security.
    • Slashing Mechanism:  
      • Validators can face penalties (slashing) for malicious behavior or consistent downtime, ensuring that they remain honest and reliable.
      • This mechanism is crucial for maintaining trust within the network.
    • Rewards Distribution:  
      • Staking rewards are distributed regularly, typically every epoch (approximately 2 days).
      • Users can opt to re-stake their rewards to compound their earnings, enhancing their overall returns.
    • Community Involvement:  
      • The Solana community plays a vital role in governance and decision-making.
      • Engaging with the community can provide valuable insights into best practices for staking and validator selection, fostering a collaborative environment for all participants.

    By partnering with Rapid Innovation, clients can leverage our expertise in these areas to optimize their applications, enhance interoperability, and navigate the complexities of staking and validation effectively. Our tailored solutions are designed to help you achieve greater ROI while ensuring your projects are built on a solid foundation of performance and security.

    13. Future Trends in Solana Blockchain Development

    The Solana blockchain has gained significant traction due to its high throughput and low transaction costs. As the ecosystem evolves, several trends and developments are expected to shape its future.

    13.1. Upcoming Features and Roadmap for Solana Blockchain

    Solana's roadmap outlines several key features aimed at enhancing its functionality and user experience.

    • Enhanced Smart Contract Capabilities:  
      • Introduction of more advanced programming languages to facilitate complex smart contracts.
      • Improved developer tools to streamline the development process.
    • Interoperability Improvements:  
      • Development of bridges to connect with other blockchains, enhancing cross-chain functionality.
      • Focus on creating a more cohesive ecosystem that allows assets to move seamlessly between different platforms.
    • User Experience Enhancements:  
      • Upgrades to wallet interfaces for easier navigation and transaction management.
      • Implementation of more user-friendly onboarding processes for new users.
    • Decentralization Initiatives:  
      • Efforts to increase the number of validators to enhance network security and decentralization.
      • Programs to incentivize community participation in governance and decision-making.
    • Ecosystem Growth:  
      • Continued support for DeFi, NFTs, and gaming projects to expand the Solana ecosystem.
      • Partnerships with various organizations to foster innovation and adoption.

    The roadmap is designed to ensure that Solana remains competitive and continues to attract developers and users alike.

    13.2. Scaling Solutions for Solana: What’s Next?

    As Solana continues to grow, scaling solutions will be crucial to maintain its performance and efficiency.

    • Layer 2 Solutions:  
      • Development of Layer 2 protocols to offload transactions from the main chain, reducing congestion.
      • These solutions can enhance transaction speeds and lower fees, making the network more accessible.
    • Sharding:  
      • Exploration of sharding techniques to distribute the load across multiple chains, improving scalability.
      • This approach can significantly increase the number of transactions processed simultaneously.
    • Optimized Consensus Mechanisms:  
      • Research into more efficient consensus algorithms that can handle higher transaction volumes.
      • Innovations in proof-of-stake mechanisms to enhance security while maintaining speed.
    • Increased Validator Participation:  
      • Encouragement of more validators to join the network, which can help distribute the workload.
      • Initiatives to lower the barrier to entry for new validators, promoting a more decentralized network.
    • Performance Monitoring Tools:  
      • Development of tools to monitor network performance in real-time, allowing for quick adjustments.
      • These tools can help identify bottlenecks and optimize resource allocation.

    By focusing on these scaling solutions, Solana aims to ensure that it can handle increased demand while maintaining its reputation for speed and efficiency.

    At Rapid Innovation, we understand the importance of staying ahead in the rapidly evolving blockchain landscape. Our expertise in AI and blockchain development allows us to guide clients through these trends, ensuring they leverage the latest advancements for maximum ROI. By partnering with us, clients can expect tailored solutions that enhance their operational efficiency, reduce costs, and drive innovation. Our commitment to excellence and strategic insights will empower your organization to thrive in the competitive blockchain ecosystem. For more insights on the future of gaming in this ecosystem, check out the Future of Blockchain Gaming on Solana.

    13.3. The Role of Community and Governance in Solana’s Future

    The community and governance structures within the Solana ecosystem are crucial for its long-term sustainability and growth.

    • Community Engagement:  
      • The Solana community plays a vital role in driving innovation and adoption.
      • Active participation from developers, users, and investors fosters a collaborative environment.
      • Community-led initiatives can lead to the development of new applications and services on the Solana blockchain.
    • Decentralized Governance:  
      • Solana is exploring decentralized governance models to empower its community.
      • Governance tokens may be introduced to allow stakeholders to vote on key decisions.
      • This approach can enhance transparency and accountability within the ecosystem.
    • Feedback Mechanisms:  
      • Continuous feedback from the community helps identify areas for improvement.
      • Regular updates and discussions can lead to better alignment between the network's development and user needs.
      • Engaging with the community through forums and social media can strengthen relationships and trust.
    • Partnerships and Collaborations:  
      • Building partnerships with other projects and organizations can expand Solana's reach.
      • Collaborations can lead to shared resources, knowledge, and technology.
      • A strong network of partnerships can enhance Solana's credibility and attract more users.
    • Education and Awareness:  
      • Educating the community about Solana's features and benefits is essential.
      • Workshops, webinars, and online courses can help onboard new users and developers.
      • Increased awareness can drive adoption and usage of the Solana blockchain.

    13.4. Future Challenges and Opportunities for Solana Blockchain

    As Solana continues to grow, it faces both challenges and opportunities that will shape its future.

    • Scalability Issues:  
      • While Solana is known for its high throughput, maintaining scalability as usage increases is a concern.
      • The network must continue to optimize its infrastructure to handle growing transaction volumes.
      • Solutions may include further enhancements to the consensus mechanism or sharding techniques.
    • Regulatory Landscape:  
      • The evolving regulatory environment for cryptocurrencies poses challenges.
      • Compliance with regulations can impact how Solana operates and its adoption.
      • Engaging with regulators and advocating for favorable policies can help mitigate risks.
    • Competition:  
      • Solana faces competition from other blockchain platforms like Ethereum, Binance Smart Chain, and others.
      • Differentiating itself through unique features and capabilities is essential.
      • Continuous innovation and improvement can help Solana maintain its competitive edge.
    • Security Concerns:  
      • As with any blockchain, security is a paramount concern.
      • Ensuring the integrity of the network against attacks and vulnerabilities is critical.
      • Regular audits and community involvement in security practices can enhance trust.
    • Ecosystem Development:  
      • Expanding the ecosystem with more decentralized applications (dApps) and services presents opportunities.
      • Encouraging developers to build on Solana can lead to a diverse range of applications.
      • A thriving ecosystem can attract more users and investors, driving further growth.
    • User Experience:  
      • Improving the user experience is vital for attracting non-technical users.
      • Simplifying wallet setups, transaction processes, and onboarding can enhance accessibility.
      • Focusing on user-friendly interfaces can help broaden Solana's appeal.
    • Sustainability:  
      • Addressing environmental concerns related to blockchain technology is increasingly important.
      • Solana's energy-efficient consensus mechanism can be a selling point.
      • Promoting sustainability initiatives can enhance Solana's reputation and attract environmentally conscious users.

    At Rapid Innovation, we understand the complexities of blockchain ecosystems like Solana and are here to help you navigate these challenges effectively. Our expertise in AI and blockchain development allows us to provide tailored solutions that enhance your operational efficiency and drive greater ROI. By partnering with us, you can expect:

    1. Customized Development Solutions: We create bespoke applications that align with your business goals, ensuring you leverage the full potential of blockchain technology.
    2. Strategic Consulting: Our team offers insights and strategies that help you make informed decisions, whether it's about governance models or community engagement.
    3. Enhanced Security Protocols: We prioritize security in our development processes, helping you safeguard your assets and maintain user trust.
    4. Ecosystem Expansion: We assist in building partnerships and collaborations that can broaden your reach and enhance your credibility in the market.
    5. User-Centric Design: Our focus on user experience ensures that your applications are accessible and appealing to a wider audience, driving adoption and engagement.

    By choosing Rapid Innovation, you are not just investing in technology; you are investing in a partnership that prioritizes your success and growth in the ever-evolving blockchain landscape.

    Contact Us

    Concerned about future-proofing your business, or want to get ahead of the competition? Reach out to us for plentiful insights on digital innovation and developing low-risk solutions.

    Thank you! Your submission has been received!
    Oops! Something went wrong while submitting the form.
    form image

    Get updates about blockchain, technologies and our company

    Thank you! Your submission has been received!
    Oops! Something went wrong while submitting the form.

    We will process the personal data you provide in accordance with our Privacy policy. You can unsubscribe or change your preferences at any time by clicking the link in any email.

    Our Latest Blogs

    AI Agents in Manufacturing 2024 Ultimate Guide Boost Efficiency and Innovation

    AI agent for manufacturing: Applications, Use cases & Benefits

    link arrow

    Artificial Intelligence

    Manufacturing

    IoT

    Blockchain

    Base Blockchain 2024: The Ultimate Guide to Layer-2 Solutions

    Base Blockchain Development Guide for Business and Developers

    link arrow

    Blockchain

    Web3

    Gaming & Entertainment

    FinTech

    Show More