.avif)
Blockchain is a type of distributed ledger technology (DLT), known primarily as a collection of digital record-keeping systems. With more than 300 million people using it as their preferred form of cryptocurrency and with over 400,000 bitcoin transactions being carried out every day, blockchain is quickly becoming a prominent force to be reckoned with in the finance industry. A $49.5 Billion amount of capital has been locked in decentralized finance (DeFi) Ethereum protocol, and the total amount is mch more across various blockchain platforms. The most common use of blockchain lies in storing transactions and their adjacent data in various places over the distributed ledger in multiple formats. Blockchain technology is designed in such a way that it makes it impossible for any kind of security breach to happen inside the ledgers that store the data, thus making it safe for secure and immutable information. Blockchain also ensures data backup by maintaining an up-to-date copy of the ledger where the transactions are recorded. This helps prevent any kind of sudden data loss by making sure that all information has a second copy readily available.
Suggestions for the development of a blockchain-like protocol have been dated as far back as 1982, when cryptographer David Chaum proposed the same in his dissertation, “Computer Systems Established, Maintained, and Trusted By Mutually Suspicious Groups”. Further research was made in the following decades, all leading up to the fateful day in 2008, when Satoshi Nakamoto, often referred to as the Father of Blockchain, conceptualised and implemented the first decentralised blockchain in the form of Bitcoin. Since it was by all means the first cryptocurrency and the first popular application to successfully implement blockchain, blockchain has come to be closely associated with Bitcoin and its several sub-alternatives such as Dogecoin, over the years. Blockchain’s expansion into the market thanks to a wide network of cryptocurrencies available for trading has led to an exponential increase in the file size of the ledger, from 20 GB in 2014 to more than 200 GB by 2020.
1.2.1 Basic principles: decentralization, transparency, and immutability
Blockchain, as a technology, is bound together by its strong set of core principles and features, which make it stand out:


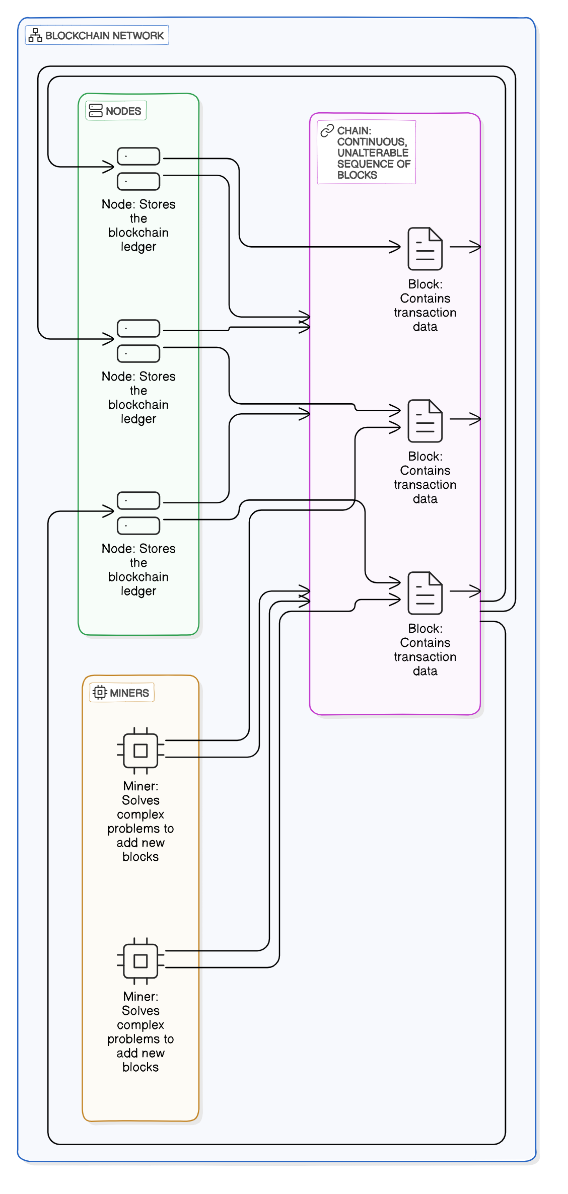
Blockchain data structures are an integral component of the blockchain network, as these data structures help facilitate the important features and benefits of blockchain:
1. Merkle Trees - Merkle trees are cryptographic structures used in blockchains to efficiently and securely verify data integrity. They organize transaction data into a hierarchical tree, where each leaf node represents a transaction hash, and parent nodes are hashes of their children, allowing quick verification and tamper detection.
2. Hash Functions - Hash functions are cryptographic algorithms that take an input and produce a fixed-size string of characters that appears random. In blockchains, they ensure data integrity, linking blocks by incorporating each block's hash into the next, creating a secure and immutable chain of records.
3. Linked Lists and Directed Acrylic Graphs (DAGs) - In blockchains, linked lists represent the sequential nature of blocks, with each block pointing to its predecessor. DAGs, an alternative structure, allow for more complex and scalable designs by enabling parallel processing of transactions, reducing bottlenecks and increasing throughput.
Blockchain executes the given workflow to store and process transactions properly:
1. Block Creation: To start off a blockchain process, a block is created. In technological terms, a block is defined as a collection of data sets and transactions. The block creation process in a blockchain is initiated by a transaction, which occurs and is then transmitted to a distributed network of nodes. Each of the nodes in this network then verifies this transaction, and then, with the help of a consensus mechanism, they either approve or disapprove of the transaction, followed by recording it in the block.
2. Block Linking: All the blocks on the blockchain can store only a limited amount of information and data. Once they are filled completely, a new block is created. This new block then uses a unique code known as a hash to link back to the previous block. This kind of linkage then forms the central data chain in a blockchain, which shows how the entire asset moves from one place to another.
3. Adding to the Chain: Once they are processed thoroughly, all transactions are then blocked together in a fixed fashion to form a blockchain. Every time a new block is to be added, the blockchain verifies it using the central consensus mechanism. This process is incredibly secure and helps prevent fraudulent behaviour.
1.3.1 Proof of Work (PoW)
How it works and its significance: Proof-of-Work (PoW) is a type of consensus mechanism in blockchain development where all the network participants, or miners, compete with each other to solve complex, intricate mathematical problems that are required to validate transactions and then add them to the blockchain. This validation process follows the following steps: The miner must first hash a block’s data with a nonce (a variable number) until the resulting hash meets the network’s set difficulty threshold. Whichever miner solves the puzzle first is able to broadcast the block to the blockchain network for verification, and if the block is accepted after a successful verification, the miner receives a prize reward in the form of crypto.
How it works and its significance: Proof-of-Stake (PoS) is a type of consensus mechanism in blockchain where the transaction validators or miners are chosen to create new blocks of data on the chain based on the amount of cryptocurrency they already hold and are willing to put on stake as collateral, hence the name, proof of stake. So, instead of solving puzzles like in PoW, here miners are chosen based on random criteria, such as the size of their overall stake. There are huge rewards to be made here as well with the proposition and validation of new blocks, but the miners also put up a greater risk of losing a part of their stake if they act maliciously. PoS addresses several PoW inefficiencies, from high energy consumption to scalability limitations, and most importantly, it aligns the miners’ interests with the network’s health as the miners have an actual financial stake in the overall success of the blockchain network.
How it works and its significance : Delegated Proof-of-Stake (DPoS) is a variation on traditional PoS where stakeholders in the network elect a limited number of delegates or witnesses, each of whose voting power is directly proportional to the number of coins they hold, to validate the blockchain transactions and produce the blocks on their behalf. These delegates are then periodically rotated or replaced based on their overall performance in the network as well as the stakeholder votes.
Byzantine Fault Tolerance (BFT): Byzantine Fault Tolerance, or BFT, is a type of consensus mechanism that is designed to function correctly in all cases, even if some of the participants of the mechanism fail, as long as a majority of them remain honest. BFT mechanisms are used heavily in permissioned or private blockchain types where trust among the participants is higher, and they remain crucial for achieving reliability and security in distributed systems.
BFT provides a high amount of throughput as it is capable of processing a large number of transactions fairly quickly, and its fault tolerance means that it remains resilient to a number of faulty or malicious nodes. Although its performance can degrade as the number of participants increases, and it is more complex to implement as compared to its simpler adjacent consensus mechanisms, a popular blockchain like Hyperledger Fabric uses BFT for its consensus mechanism in permissioned environments.
Proof of Authority (PoA): Proof-of-Authority (PoA) is a type of consensus mechanism where there is a limited number of miners or validators who are chosen based on their identity and overall preceding reputation. These validators are trusted, pre-approved entities that validate transactions and produce blocks. This consensus mechanism is known for its similarities to other mechanisms such as PoS or DPoS, which similarly rely on the consensus of a group of individuals who are selected based on a certain criteria. Although the biggest difference between PoA and the others is that PoA offers high-performance and energy efficiency, which is more suitable for private and consortium blockchains where all the participants are well known to each other and trusted.
PoA doesn’t require any extensive computational resources due to its energy efficiency, is relatively easy to implement and manage, and also offers a high throughput due to the limited number of validators. It has similar downsides as PoS/DPoS, such as a risk of concentration of power or a limited number of use cases due to its features, but popular blockchain networks such as VeChain use PoA to achieve fast and efficient consensus in their blockchain networks.
Public Blockchain is also known as Permissionless blockchain, as this type of blockchain doesn’t require any permission to enter the blockchain network. Anyone with a stable internet connection can join a public blockchain network and become a node. All nodes in the network of a public blockchain have equal access rights to create and validate blocks, conduct transactions and participate in the consensus process. This type of blockchain is empowered by one of the central features of the blockchain, which is decentralisation; every member of the public blockchain network has an immutable copy of the ledger. Moreover, a public blockchain has an open source code and can be viewed by anyone, which means that any user can check the record of transactions to troubleshoot problems and look for possible solutions.
Examples:
1. Bitcoin, which is known as the first public blockchain, enables peer-to-peer transactions without any intermediaries and secures the network using a proof-of-work consensus mechanism.
2. Ethereum, which is famous for its smart contract functionality, allows developers to create powerful decentralized applications (dApps).
Use cases and benefits: Public blockchain networks are primarily used in the finance sector for cryptocurrency exchanges and crypto mining, as they facilitate secure transactions by using proof-of-work or proof-of-consensus mechanisms. Public blockchain networks also offer multiple benefits, such as: a fully decentralised system where users can take specific actions beyond the network developer’s authority, secure and trustable transactions that are recorded on all participating nodes to make it more difficult for hackers to access the network and are verified by the proof-of-work or proof-of-stake system to ensure that there are no fraudulent activities, and an open and transparent storage mechanism where the data is stored on every authorised node and can be viewed by anyone.
Private Blockchain is also known as Permissioned Blockchain, as this type of blockchain requires a specific approval to be accessed. This blockchain network operates in a restricted, private environment and is controlled by a single entity. Thus, only those nodes that are approved by this single central entity get to contribute to and add the overall computational power of the blockchain. Private blockchain networks are sought after primarily for their effectiveness in securing information due to their closed-source nature, which means that the general public doesn’t have access to the code of the blockchain network, limiting the chances of outside data tampering.
Examples:
Hyperledger: A private blockchain that supports modular architecture and offers a variety of tools, techniques, and libraries for building enterprise-grade blockchain applications.
R3 Corda: Used primarily for complex business processes in regulated industries, R3 Corda is a private blockchain platform that focuses on privacy, scalability, and legal compliance.
Use cases and benefits: Private blockchains provide a secure and transparent record of each transaction, which helps to increase efficiency and improve the visibility of the supply chain while reducing fraud. Private blockchains can also be used for a variety of financial applications due to their faster transaction speeds, lower costs, and higher transparency in comparison with traditional systems. The healthcare industry also benefits heavily from private blockchains thanks to their ability to securely store and share patient data among healthcare providers, which helps improve the quality of medical care and reduce treatment costs while ensuring that secure patient data is accessible only to the specific authorised parties.
Consortium Blockchain, also known as Federated Blockchain, is defined as a type of hybrid blockchain where a group of organisations governs and oversees the blockchain instead of just one single entity. With this method of workflow, the consortium blockchain system eliminates the problems associated with single-entity driven private blockchain networks. In a consortium blockchain network, nodes from multiple enterprises collaborate on a platform, which limits participation to a select group of entities. Notably, consortium blockchain bridges the gap between the public and private types of blockchain networks, balancing the former’s decentralised operations with the latter’s centralised control.
Examples:
1. Quorum: Quorum is a consortium blockchain developed by JPMorgan, and it offers enhanced privacy features, making it a perfect fit for financial institutions that require secure transactions.
2. Energy Web Foundation: Energy Web Foundation is a consortium blockchain that is primarily aimed at enabling the development of decentralised energy-related applications.
Use cases and benefits:
Consortium blockchain networks are noted for their ability to provide shared control between the different participant devices on the public blockchain ledger, which further leads to a greater amount of accountability and overall trust in the network as compared to traditional centralized systems. These networks also help improve data privacy and security with the help of cryptographic algorithms that increase protection against fraud and other similar cybersecurity risks. With its enhanced transparency and visibility, consortium blockchain enables a much more secure and efficient tracking procedure for goods and products in a supply chain, as well as a safe method to share and exchange medical information in the healthcare sector to improve patient outcomes and reduce overall treatment costs. Consortium blockchain’s accurate and efficient record-keeping also helps reduce the risk of fraud and corruption in both real estate transactions as well as government operations such as voting.
Each different type of blockchain network has its own separate set of features, benefits, and use cases, which makes them suitable for a wide and varying range of applications in a number of different industries. For example, public blockchain networks place an emphasis on an open form of participation based on decentralisation and high transparency. This feature is what makes blockchain technology like Ethereum and Bitcoin a popular choice for the financial industry, where this type of network enables secure, decentralized peer-to-peer transactions without relying on any traditional transaction methods.
On the other side of the coin, private blockchains are relevant for industries such as cybersecurity, supply chain management, or healthcare, which prioritise security and control to protect their sensitive data from the public eye. Consortium blockchains, lastly, offer a satisfactory middle ground between public and private blockchain networks in terms of their features and real-world applications. Their collaborative approach to blockchain management makes them a valuable asset for industries where multiple companies need to exchange data with each other securely, such as the insurance sector or the banking sector. Consortium blockchain networks ensure that all of their participants can benefit from faster and more secure blockchain transactions without giving up any autonomy or control.
.png)
Blockchain Layer 2 solutions refer to the secondary frameworks or protocols that are built on top of a layer of an existing blockchain, which is Layer 1, to enhance its overall scalability and efficiency. The aim of these solutions is to reduce the overall load on the blockchain and increase the throughput of the blockchain network by handling a significant number of transactions off the main blockchain.
Layer 2 solutions are able to address the inefficiencies of Layer 1 blockchain solutions without compromising an iota of the security and decentralisation that are fundamental to blockchain technology. By processing transactions off-chain and then following that by settling the same transactions on-chain, Layer 2 solutions are able to improve the overall user experience and make the blockchain applications more practical for real-world use, while also overcoming the transaction fees and speed limitations associated with Layer 1 solutions.
Examples:
Lightning Network: The Lightning Network is a Layer 2 solution used in Bitcoin to enable fast, low-cost transactions by creating a network of payment channels between users. The Lightning Network is able to significantly reduce the congestion and transaction fees on the main Bitcoin network by allowing users to transact off-chain. Only the opening and closing of the channel are recorded on the blockchain.
Plasma: Plasma is a Layer 2 solution that uses a framework of child chains, or smaller blockchains, that runs alongside the main Ethereum blockchain, which primarily utilises this solution. Plasma helps in the scaling of Ethereum by offloading the transaction processing to the child blockchains, which are responsible for handling transactions independently, and retaining the overall security features of the main Ethereum network.
Benefits:
1. Reduced Transaction Fees: The lower on-chain transaction volume in Layer 2 leads to reduced transaction fees.
2. Increased Throughput: Because it’s able to handle transactions off-chain, Layer 2 is able to handle a large number of transactions per second.
3. Enhanced User Experience: The lower transaction fees, along with the increased transaction speed and scalability, help enhance the overall usability and accessibility of blockchain applications.
Challenges:
1. High Security Risks: To prevent fraud or double-spending risks in Layer 2 solutions, the off-chain transactions must be securely integrated with the main chain.
2. Widespread Adoption: The integration of Layer 2 solutions in a widespread network of blockchains requires user education and major incentives for nodes to support the network.
.png)
How it works and its importance: Sharding is a type of scalability solution where the blockchain is split into smaller, more digestible, manageable pieces known as shards, where each shard operates as its own separate chain, independently processing transactions and smart contracts, to distribute the workload of processing transactions across multiple different segments and thus increase the transaction throughput significantly. All the shards of a blockchain periodically communicate with each other to maintain the overall coherence of the blockchain and make it more scalable and capable of handling a vast number of users and applications.
Implementation examples: Ethereum 2.0: Ethereum 2.0 includes sharding as a core component to improve scalability significantly by introducing a fixed amount of 64 shards, each of which is capable of processing transactions and smart contracts independently. All these shards are co-ordinated by the Beacon Chain, which also helps maintain the overall security and consistency of the Ethereum blockchain.
Zilliqa: The Ziliqa blockchain platform implements sharding as a concept right from the ground up in the form of network sharding, where the network is divided into multiple shards and each is capable of processing the transactions simultaneously in parallel.
Benefits:
1. Improved Scalability: Sharding allows blockchains to process a vast number of transactions simultaneously, which helps significantly increase the throughput of the blockchains.
2. Enhanced Efficiency: Sharding divides the overall workload into multiple fragments and helps reduce the overall computational power and burden on the individual nodes.
Challenges:
1. Implementation Complexity: The implementation of sharding requires the user to make significant changes to the blockchain architecture, which introduces additional complexity to the overall structure of data.
2. Cross-Shard Communication: The management of transactions that involve multiple shards is still a technical challenge that needs to be addressed and overcome.
State Channels: State Channels are a type of Layer 2 solution that helps reduce the number of on-chain transactions and speeds up the overall process by allowing the participants of the blockchain to conduct multiple off-chain transactions by creating a multi-signature contract on the blockchain, which acts as an off-chain ledger. With this multi-signature contract, participants can perform numerous transactions off-chain and update the state of the contract with each interaction. And once the transaction is done, the channel is closed, and the final state is recorded on-chain. State channels help reduce transaction fees by minimizing on-chain transactions and enhancing privacy by not making off-chain transactions visible. But they have a limited scope due to the limited number of participants, each of whom must trust each other to finalise and settle transactions fairly.
Sidechains: Sidechains are defined as independent blockchains that run in parallel to the main blockchain. They receive assets, which are transferred from the main chain, and use them in faster or more flexible ways. These sidechains commit their state to the main chain periodically and can operate with different consensus mechanisms. Sidechains can offload transaction processing from the main chain and enhance the throughput that follows, and they can enable interaction between the different blockchain networks. However, managing and integrating those multiple networks and chains on the same blockchain can be proven to be quite complex and difficult occasionally.
.png)
Why interoperability matters: Interoperability in blockchain is defined as the ability of different types of blockchain networks to communicate with each other. This type of capability in a blockchain network is essential when it comes to creating a widespread blockchain ecosystem where all the different assets and information can move freely across various platforms. The interoperability feature of blockchain is of great importance because it enhances connectivity by enabling different blockchains to interact with each other, which further allows for seamless transfers of assets like tokens and cryptocurrencies between blockchains. Interoperability encourages the development of advanced dApps that can operate across multiple platforms and helps streamline operations across interconnected networks by reducing the need for intermediaries and duplicate processes.
Current challenges and limitations: Despite its stature as a feature of major importance for blockchain networks today, achieving interoperability is not without its fair share of challenges and limitations:
1. Differences in Technology: Seamless integration between different blockchains is difficult because every blockchain is built on different architectures, consensus mechanisms, and protocols.
2. Lack of Universal Standards: The absence of universal standards for overseeing blockchain communication further complicates the implementation of interoperability.
3. Security Concerns: There is a significant challenge in ensuring that different blockchains are interoperable with each other without any kind of security issues.
4. Regulatory Barriers: Cross-chain interoperability faces difficulties in implementation due to re-enforced regulatory environments that are different across regions.
Cross-chain communication protocols:
Polkadot: Polkadot is a multi-chain interoperability platform designed to enable cross-chain communication between different blockchains. It was developed by the Web3 Foundation and its innovative design, which consists of a relay chain, parachains, and bridges, allows diverse blockchains to connect with each other and transfer data and assets seamlessly.
Cosmos: Cosmos is known as the “Internet of Blockchains” as its primary aim is to create a network of interoperable blockchains and a more interconnected blockchain world that is scalable and seamless. Its architecture consists of a core engine that provides fast and secure consensus for blockchain applications as well as a central blockchain in the network that follows a fixed Inter-Blockchain Communication (IBC) protocol to enable all the different blockchains to communicate with each other without any issue.
Atomic swaps and decentralised exchanges: Atomic swaps are defined as a technique that doesn’t use any central intermediary to enable the direct exchange of cryptocurrencies between users on different blockchains. These atomic swaps enhance interoperability by allowing seamless asset transfers and using smart contracts to ensure that the transfer is secure.
Decentralized exchanges services, or DEXs, manage the peer-to-peer trading of cryptocurrencies without relying on any centralised authority. These exchanges are known to enhance the liquidity and accessibility of the blockchain network while simultaneously promoting interoperability between the different blockchains within the ecosystem.
Tokenomics in Blockchain can basically be broken down into its fundamental meaning by dividing the word “tokenomics” into two: token and economics. It is a catch-all reference to all the abilities of a token that would make it an appealing, valuable, and interesting investment in the current economy.
Tokenomics generally include all the relevant details and information about a token such as its overall available supply or how it’s issued or what kind of utility it supports so that investors can consider all possible factors before making any kind of investment decision on the specific token.
Earlier, when there were only stocks available as a potentially valuable investment option in the market, different kinds of asset valuation methods were used to assess these stocks and the possible profit that could be gained out of them. When crypto came on the rise, it was discovered that these traditional asset valuation methods are not fully compatible for a thorough investment to be made in crypto as they don’t give a complete picture in terms of how profitable that specific crypto investment can be for the trader. That is where tokenomics comes in.
As a field of study which helps investors identify different possible red flags in a specific token as well as keep note of high-risk tokens or crypto projects that might be unsustainable, it provides the answers to many questions that are necessary to be answered before making a decision on where to invest, such as whether the token will be able to survive the bear market or which token amidst other choices could be more inflation-resistant.
Blockchain development platforms are virtual environments that provide developers the opportunity to create and manage different types of blockchain applications on a single platform. Here are some of the most well-known and prominent Blockchain Development Platforms in use today:
Ethereum is a decentralized platform that enables smart contracts and decentralized applications (dApps) to be built and run without any downtime, fraud, control, or interference from a third party. It's known for its robust development community and widespread adoption.
Key Features and Benefits:
Best Suited for:
Binance Smart Chain (BSC) is a blockchain platform developed by Binance that runs parallel to the Binance Chain. It offers high performance and low transaction fees, making it ideal for decentralized finance (DeFi) applications.
Key Features and Benefits:
Best Suited for:
Algorand is a blockchain platform designed for high speed and efficiency, created by cryptographer Silvio Micali. It offers a secure and scalable solution for a wide range of applications.
Key Features and Benefits:
Best Suited for:
Solana blockchain is a high-performance blockchain platform designed for decentralized applications (dApps) and crypto-currencies. It aims to solve the scalability issues faced by other blockchains with its unique Proof of History (PoH) consensus.
Key Features and Benefits:
Best Suited for:
Cardano is a blockchain platform designed to provide a more balanced and sustainable ecosystem for cryptocurrencies. It is known for its scientific approach, with peer-reviewed research forming the basis for platform updates.
Key Features and Benefits:
Best Suited for:
Polkadot is a multi-chain platform designed to enable different blockchains to transfer messages and value in a trust-free fashion; sharing their unique features while pooling their security.
Key Features and Benefits:
Best Suited for:
Tezos is a self-amending blockchain that can upgrade itself without the need for a hard fork. It focuses on smart contracts and dApps with an emphasis on governance by the community.
Key Features and Benefits:
Best Suited for:
Ripple is a digital payment protocol that focuses on fast and low-cost international transactions. It's primarily used by financial institutions to facilitate cross-border payments.
Key Features and Benefits:
Best Suited for:
Stellar is a blockchain platform designed to facilitate cross-border transactions between any currencies. It's focused on providing financial services to underbanked populations.
Key Features and Benefits:
Best Suited for:
Corda is an open-source blockchain platform designed for business applications, particularly in regulated industries. It focuses on privacy and security for enterprise-grade solutions.
Key Features and Benefits:
Best Suited for:
Hyperledger Fabric is a permissioned blockchain infrastructure that provides a modular architecture with a delineation of roles between the nodes in the infrastructure, execution of Smart Contracts, and configurable consensus and membership services.
Key Features and Benefits:
Best Suited for:
Tron is a blockchain-based decentralized platform aimed at building a free, global digital content entertainment system with distributed storage technology. It allows for easy and cost-effective sharing of digital content.
Key Features and Benefits:
Best Suited for:
VeChain is a blockchain platform designed to enhance supply chain management and business processes. Its aim is to streamline these processes and information flow for complex supply chains through the use of distributed ledger technology (DLT).
Key Features and Benefits:
Best Suited for:
Polygon, also known as Matic, is a Layer 2 scaling solution for Ethereum that provides faster and cheaper transactions while leveraging Ethereum’s security. It is highly compatible with Ethereum, making it easy for developers to migrate or scale and develop applications on Polygon.
Key Features and Benefits:
Best Suited for:
Aptos is a Layer 1 blockchain designed for high scalability, security, and developer usability. Built with the innovative Move programming language, it ensures fast, secure transactions with minimal latency. Aptos’ parallel execution engine supports high throughput, making it ideal for applications requiring real-time processing and seamless scaling. Its proof-of-stake consensus mechanism enhances energy efficiency, ensuring a sustainable yet robust platform for decentralized applications.
Key Features and Benefits:
Scalability through parallel execution, developer-friendly tools with Move programming language, and energy-efficient operations make Aptos suitable for demanding use cases like DeFi, NFTs, and gaming. It supports affordable transactions, rapid development, and robust security, positioning it as a leading platform for next-generation Web3 applications.
Avalanche is a highly scalable blockchain platform designed to provide high performance, low latency, and minimal transaction costs. It is a Layer 1 blockchain that supports custom blockchain networks and dApps while ensuring robust decentralization and high throughput. Avalanche's unique consensus mechanism ensures speed and security, making it suitable for various use cases.
Key Features and Benefits:
Best Suited for:
Here we have given a step-by-step blockchain development guide which elaborates on the different stages and steps required for the successful development of a blockchain solution, application or platform:
The journey of blockchain development begins by first identifying the central problem statement of the project. Before creating a solution, it is important to know what kind of problem the solution is solving and how it’s doing the same. What is also important in this step is identifying the use case of the blockchain solution or application we are building or going to be using. Like say, you’re a financial institution looking for a blockchain solution to optimise your security. Hence, it’s important for you to understand in-depth the benefits, features and possible use cases of the blockchain application you will use for your problem.
After the problem statement has been established with a clear goal in mind on how to get to the blockchain solution necessary for the problem, the stage is now set to define the overarching scope of the blockchain project, which will serve our required solution. In this stage, we also list out all the different technical requirements of the project and gather the necessary materials, which would help us execute the development process of the blockchain solution faster and more efficiently.
This portion of the blockchain development process sometimes falls into the same category as the previous step. Here, we will be looking at the different available blockchain platforms(defined above), such as Ethereum, Hyperledger, or Cardano, and assessing their capabilities and functionalities as per our project requirements to see which platform would be best suited for the needs of the solution.
In this step, the blockchain developers are required to come up with a general outline of what the blockchain project will look like, along with an in-depth description of what each of the features will entail. This is known as a proof-of-concept, and what this means is that it demonstrates the overall potential of the blockchain application in development in the form of a theoretical buildup or a prototype. Once the client stakeholders have approved of the Proof-of-Concept, the developers can then start focusing on the front-end and back-end designs of the application.
Here, the developers can choose between cloud-based, hybrid, or on premise solutions and configure the respective hardware settings, operating systems, and access permissions while designing the architecture of the blockchain nodes.
This is the step where the blockchain nodes are created to be linked and bound to the blockchain. Here, again, the team of developers needs to decide on the architecture of the blockchain nodes and the nature of the solution they have chosen, whether it be cloud-based, hybrid, or on premise.
The next move for the developers should be to create a plan for configuring various different elements in a blockchain, such as permissions, atomic swaps, multi-signature, and key management, by implementing rules for the entire blockchain operation to follow. These rules include governance and compliance guidelines, block signatures and asset issuance guarantees, among others.
This is sometimes an optional step, but for blockchain platforms that do not provide an API, it’s a necessary one. APIs in blockchain are necessary for performing data storage and retrieval, along with payment processing, smart contract deployment and management, as well as user identity verification. If your chosen blockchain platform doesn’t already have an in-built API, it’s considered good practice to develop one that can facilitate all the requirements.
As the project edges closer to deployment, it is a necessary step for all the developers involved to oversee the user interface of the blockchain application and ensure that its design focuses on usability, performance, and the user experience across various platforms.
Once all the necessary features have been implemented in the blockchain application and the user interface is finalised upon, an ultimate and thorough routine check of the entire project is done to ensure that all the cogs in the blockchain machine have been fit perfectly and that there is no further development to be done as the application matches the requirements specified by the client to all exact specifications. After this check is done, the project is successfully deployed.
Even after deployment, the blockchain development team maintains a close eye on the application to regularly check for updates or bugs in the project system so that as soon as they detect anything out of the ordinary or any feature in the application that might warrant an upgrade, they can swoop in and get the job done.
Notable blockchain development companies such as Rapid Innovation offer a suite of various blockchain development services to empower companies with the ability to leverage blockchain for a wide range of use cases and benefits across industries. Some of those notable blockchain development services include the following:
Blockchain consulting services comprise of a team of expert representatives from a blockchain development company that not only offer consultation on how to leverage blockchain the right way for the maximum utilization of its potential but also provide strategic guidance and ideas on how to launch a cross-platform, effective, and powerful blockchain solution. These experts excel at providing the necessary advice to build blockchain applications that are robust, secure, and lead to accelerated growth in your business.
Blockchain development companies are also known to provide dApps, or Decentralized Applications, development services which help businesses gain an upper hand in the jungle of blockchain. These dApps are powerful, scalable, and profitable ventures that businesses can invest in and they help benefit several different verticals of an organization with their decentralized nature.
Smart contracts, as defined earlier, are intelligent, automated, and self-executing contractual documents that have a set of predefined conditions. And as soon as those conditions are met, the contract executes itself. Blockchain development companies specialize in smart contract development services that help businesses automate various operations and streamline their workflows by creating smart contracts which are immutable, always accurate, and help maintain a conflict-free business ecosystem.
Businesses can expand their DeFi (decentralized finance) portfolio with the help of cryptocurrency wallets that provide a greater amount of security for the transactions stored within them as well as faster, speedier exchanges. Blockchain development companies also prefer to encode the crypto wallets developed by them with special features such as QR scanning, cross-platform compatibility, biometric authentication, etc.
One of the most notable and prominent blockchain development services is the development of custom blockchains for businesses. Blockchain development companies are able to design and deploy custom blockchains which are tailored specifically to meet the requirements and specifications referred by the client. These custom blockchain solutions are developed by keeping in mind the most suitable security protocols and consensus mechanisms, as well as the proper scalability measures.
Blockchain integration refers to the seamless process of incorporating blockchain technology into existing systems which do not have any prior blockchain features. This smooth integration done by blockchain development companies enables enterprise-grade systems to securely and efficiently interact with blockchain networks while enhancing data security and the transparency of the different transactions.
Blockchain as a Service (BaaS) is an enterprise-level platform service based on leading blockchain technologies. This service helps you build a secure and stable blockchain environment, save the costs of operations and maintenance, and facilitate business development. By leveraging the capabilities of the BaaS models, we enable companies to access Blockchain services to develop applications at a minimal cost.
Real estate is the largest asset class in the world. Commercial enterprises and real estate professionals are recognizing the transformative impact of blockchain technology to optimise retail and commercial property sales, streamline payments, and increase access to real estate funds and investment opportunities.
Understanding and meticulously executing each stage of the blockchain development process is critical to ensuring the success of your project. Below, we dive deeper into several crucial steps that further enhance the blockchain development journey:
The first step in the blockchain development process is to clearly identify the central problem that the project aims to solve. This involves understanding the core issues and challenges that the blockchain solution needs to address. For example, if you're a financial institution seeking to optimize security, you must understand the specific vulnerabilities or inefficiencies in your current system. Identifying the problem also involves recognizing the use case for the blockchain application, which ensures that the solution is not only technically sound but also practically applicable.
Once the problem is identified, the next step is to define the scope of the project. This includes outlining the goals, objectives, and deliverables that the project will achieve. During this stage, it's important to list out all technical requirements, resources, and materials needed to carry out the development process efficiently. Defining the scope ensures that the project stays on track and meets the intended outcomes.
Choosing the right blockchain platform is crucial for the success of your project. Different platforms offer varying features, capabilities, and benefits. For instance, Ethereum might be suitable for decentralized applications, while Hyperledger is better suited for enterprise solutions. The choice of platform depends on factors such as scalability, security, and the specific needs of your project. Proper assessment of available platforms helps in selecting the one that best aligns with your project’s objectives.
Developing a Proof-of-Concept (PoC) is an essential step in the blockchain development process. A PoC helps in demonstrating the feasibility and potential of the proposed solution. It can be a prototype or a theoretical framework that showcases the core functionalities and features of the blockchain application. The PoC allows stakeholders to evaluate the viability of the project before committing to full-scale development. It also provides developers with valuable feedback, helping them refine the project further.
Designing the architecture of the blockchain solution is a critical phase where developers decide on the technical structure of the application. This includes selecting the type of architecture—whether cloud-based, hybrid, or on-premise—and configuring the necessary hardware, operating systems, and access permissions. A well-designed architecture ensures that the blockchain application is scalable, secure, and meets the project’s performance requirements.
Orchestrating the blockchain nodes involves creating and linking the nodes that will operate within the blockchain network. This step is essential for ensuring that the blockchain functions properly, as the nodes are responsible for validating and recording transactions. Developers must decide on the architecture of the nodes and the nature of the solution, whether it is cloud-based, hybrid, or on-premise. Proper orchestration of nodes ensures the reliability and efficiency of the blockchain network.
The final step in enhancing the blockchain development process is to plan the configuration of the blockchain. This includes setting up various elements such as permissions, atomic swaps, multi-signature protocols, and key management. The configuration plan should also incorporate rules for governance, compliance, block signatures, and asset issuance guarantees. By establishing a robust configuration plan, developers can ensure that the blockchain operates smoothly and adheres to the required standards and regulations.
Here’s an overview of some of the top programming languages supported by various blockchain platforms:
Solidity is a high-level, object-oriented programming language developed specifically by the team behind the Ethereum blockchain for the purpose of creating smart contracts that generate a chain of transaction records on the blockchain platforms. Solidity is known for having a major similarity with C and C++ in its syntax and semantics, which makes it a lot easier to understand and learn. It is currently the primary language on Ethereum as well as on other private blockchains that operate on competing platforms. Solidity also supports the blockchain implementation of complex user-defined programming, third-party libraries, as well as the property of inheritance. It also plays a strong role in enabling the development of dApps and decentralised finance (DeFi) protocols, which proves its importance on the Ethereum blockchain for creating intelligent smart contracts.
Key features and syntax:
Use cases and examples: Solidity can be used to create smart contracts for activities such as public voting, blind auctions, crowdfunding for NGOs, multi-signature wallets, etc. It can also be used to create non-fungible tokens by implementing ERC-20 and ERC-721 token standards. Many DApps implement their backend logic on the Ethereum blockchain by leveraging Solidity and its features. Solidity is also used to create complex financial protocols such as decentralised exchanges or lending platforms, which utilise Solidity smart contracts to allow for lending and borrowing of digital intermediates without any intermediaries in between.
Rust development is a famous and universally well-liked language that is dynamically compiled and used for creating fast, efficient, safe and secure blockchain applications, including the dapps for Solana blockchain. What makes Rust stand out and appear as a strong preference for those in blockchain development is the fact that it solves the challenge of having a tool that lets you design applications while at the same time saving you from a number of dangerous flaws and does not compromise on performance.
And Rust’s overall design places a strong emphasis on safety and speed, both of which are critical and necessary aspects for blockchain systems. Its significance in the blockchain development process is established through Substrate, which is a blockchain development framework, and Polkadot, a multi-chain network developed on Substrate. Both Substrate and Polkadot rely on Rust’s ability to deliver high performance and high security for their essentially complex and resource-driven nature.
Go, also known as Golang, which is short for Go Language, is a statically typed and compiled language used for developing scalable, secure distributed systems on a wide scale. It has several defining features and benefits, such as its overall simplicity, efficiency, robustness, performance, and most importantly, its strong concurrency features, all of which make it an easy choice for blockchain developers when it comes to choosing a language for developing blockchain applications. One of the most notable blockchains that are written using Go is Hyperledger Fabric, which leverages the language’s efficiency and simplicity for its customizable modular architecture. Hyperledger Fabric is also able to handle multiple transactions at the same time with the help of Go’s concurrency model.
Key features and syntax:
Yul is an intermediate, low-level, and highly efficient programming language specifically designed for Ethereum smart contracts. Yul isa key part of the Ethereum development ecosystem, offering several features and benefits that make it a powerful tool for optimizing smart contract execution and gas usage. Yul is often used in conjunction with Solidity, providing a means to write more optimized bytecode for Ethereum Virtual Machine (EVM) and e WASM (Ethereum-flavored Web Assembly).
Key Features and Syntax:
- Low-Level Language: Yul provides a more granular control over the bytecode generation, enabling developers to write highly optimized and efficient code for Ethereum smart contracts.
- Intermediate Representation: Yul serves as an intermediate language that can be compiled down to EVM bytecode or eWASM, making itversatile for various Ethereum-based execution environments.
- Simplified Syntax: Yul has a minimalistic andstraightforward syntax that reduces the complexity often found in higher-levellanguages, helping developers focus on optimization.
- Optimized Gas Usage: By allowing more direct control overthe bytecode, Yul enables developers to create contracts that are more efficient in terms of gas consumption, which is crucial for cost-effectivesmart contract deployment and execution.
- Control Structures: Yul supports fundamental control structures such as loops, conditionals, and function definitions, providing the necessary tools to create complex logic.
- Memory Management: Yul offers explicit control over memory and storage, allowing developers to optimize how data is handled and store during contract execution.
Use Cases and Examples:
- Smart Contract Optimization: Yul is primarily used to optimize smart contracts written in Solidity by providing a more efficient intermediate representation before compiling down to bytecode. This results in lower gas costs and improved performance.
- Custom Bytecode Generation: Developers can use Yul to write custom bytecode for specific use cases where maximum efficiency and minimal gas consumption are required, such as high-frequency trading or complex financial instruments.
- Advanced Cryptographic Functions: Yul is ideal for implementing advanced cryptographic functions and algorithms that require low-level bytecode manipulation to ensure optimal execution.
- eWASM Compatibility: Yul is compatible with eWASM, the next-generation Ethereum execution environment. This ensures that smart contracts written in Yul can take advantage of the performance improvements and broader compatibility offered by eWASM.
- Compiler Development: Yul is used by compiler developer sto create and optimize compilers that translate high-level languages like Solidity into efficient EVM bytecode.
Vyper is a statically typed, contract-oriented programming language designed to write Ethereum smart contracts. It is aimed at creating secure and simple contracts by providing a more straightforward and readable syntax than Solidity. Vyper emphasizes security and simplicity, making it an excellent choice for developers focused on creating secure and auditable smart contracts on the Ethereum blockchain.
Key Features and Syntax:
Use Cases and Examples:
There are other notable languages as well, which can be extensively used for blockchain development. For example, JavaScript, or more specifically, Node.js, helps bridge the gap between users and the blockchain by providing a familiar experience similar to web development for building interactive and user-friendly blockchain applications. Python establishes itself as a highly valuable asset in the blockchain development toolkit by allowing developers to prototype ideas and quickly analyse data, thanks to its flexibility and ease of use for a variety of blockchain development tasks. And C++ is particularly valuable and necessary for building the core architecture of high-grade enterprise blockchain applications where maximum power is needed. C++ helps scratch the blockchain development itch for raw speed and high efficiency.
JavaScript and its adjacent front-end and back-end frameworks are significantly used in blockchain development for creating interactive user interfaces as well as for handling user requests efficiently, thanks to the asynchronous and event-driven nature of Node.js. Python helps promote extensive testing practices through its test driven development methods to ensure that the quality of the blockchain application remains solid and reliable. C++ is, on the other hand, used for building blockchain applications, which require the highest level of performance when it comes to processing or scalability. And its speed and support for cryptographic libraries and consensus mechanisms ensure efficient blockchain operations can be executed.
Ever since its boom in the 21st century as one of the defining technological breakthroughs of our time, blockchain development has been a widely sought after field of work. Droves of people have trained themselves in the art and commerce of blockchain and the scientific expertise behind it to lead incredibly well-off careers. Here are the most important steps one has to follow in order to become a blockchain developer:
There is a vast wealth of knowledge from where blockchain has risen. There are whitepapers, research documents, blockchain development guides, and numerous open-source projects to look at when it comes to understanding how blockchain works and how it’s created. A strong background in computer science and/or mathematics is also very beneficial. Once the right kind of theoretical knowledge on blockchain and its under-the-hood mechanisms has been acquired, aspiring blockchain developers must move on to the next step:
An intermediate or high level of expertise in coding skills is required for anyone who is thinking of establishing a career in blockchain development. Proficiency in primitive programming languages such as Python, Ruby, Go, C, etc, as well as blockchain-specific programming languages such as Solidity, is extremely important. Although, it is generally advisable for learning developers to focus on having a specialisation in just a few of the above mentioned programming languages, as a majority of blockchain networks are written on similar formats, such as Solidity. However, the learning doesn’t just stop here.
Anyone with a background in computer science engineering would know just how important it is to have a firm, tight grasp on the fundamentals of data structures as they are, in many ways, the building blocks of software development. A strong knowledge of data structures empowers the problem-solving and analytical skills of blockchain developers and it helps them in creating highly optimised, scalable solutions for different blockchain platforms.
Along with understanding how data structures are created and how they function, it is also extremely important to understand how they are stored and how they communicate with each other. This is where the core concepts of databases and networking come into play. At its center, blockchain technology is dealing with a distributed peer-to-peer network of several different systems, known as nodes, which share data with each other, which proves just how significant the knowledge of databases and networking is for anyone aspiring to become a blockchain developer.
Cryptography is defined as a method to secure and protect all kinds of sensitive data from unauthorised users and unexpected cyber threats and attacks with the help of encrypted text or symbols. Blockchain’s decentralised security features are powered by its central cryptography protocols, which have the following pattern: the data present in the block is encrypted at the sender’s end, and when it is received by another block, known as the receiver, it is decrypted to parse the embedded message with the help of different cryptographic techniques. For anyone looking for a career in blockchain, knowing the fundamentals of cryptography as well as the important role played by it in the blockchain process is essential.
Once this firm base of knowledge in cryptography has been established, the next step for the learning blockchain developer is to move on to cryptonomics, which is the combination of cryptography and economics. It requires the developer to have their basics and overall understanding of cryptography crystal clear, as well as to be aware of and in tune with the latest developments of the economy and how blockchain facilitates it. Having a strong hand on cryptonomics makes the process of understanding cryptocurrencies such as Bitcoin and Ethereum a lot easier.
By this step, the aspiring blockchain developer is expected to have a powerful base in blockchain’s fundamentals and its corresponding concepts. Now, the developer can move on to learn about Ethereum and Decentralized Applications (dApps). To elaborate on the same, Ethereum is one of the most popular blockchains in the world. It is decentralized, and contains smart contract functionality (more on that later). Decentralized blockchain technologies such as Ethereum and the like (Polkadot, Cardano, Hyperledger) are heavily used to create decentralized applications (dApps) that are able to operate autonomously within a blockchain with the help of smart contracts. These decentralized applications are similar to regular mobile-based applications and remain one of the most prominent use cases of all blockchain platforms.
For those unversed in blockchain terminology, smart contracts are defined as special types of digital legal agreements that are signed and stored on a blockchain network. These smart contracts are automatic and self-executing; they can perform the requirements of the terms and conditions mentioned by themselves. Smart contracts are a trendy piece of technology in the blockchain world, as they enable simpler transaction processes by eliminating any intermediaries or third parties as well as any additional development costs. Blockchain developers can benefit from the wide variety of use cases offered by smart contracts, and while learning about them, they can also improve their practical knowledge of Solidity and how it’s used in blockchain processes, either for core development or smart contract functionality.
Lastly, once the aspiring blockchain developers have acquired enough theoretical knowledge and detail on how the blockchain platforms work and what kind of miscellaneous features they support in addition to their core benefits, it is time to put that knowledge to practical use. The subjective concepts that are learned by the developers should be implemented by building several scalable blockchain applications that are written in blockchain programming languages, such as Solidity. Further practice can be done by writing Smart Contracts and developing decentralized applications (dApps) using Ethereum. And once the developers are confident of their proficiency in blockchain, they can reach out to several startups or well-established enterprises for blockchain-specific career positions and opportunities to officially begin their journey in the vast world of blockchain development.
We can divide and compare the salaries of blockchain developers based on their overall level of expertise and position at work based on their years of experience in the industry. There are junior blockchain developers, with 0-3 years of experience working with blockchain, who are raking in $42,000 on an average basis.
The middle-level blockchain developers, with 3-6 years of experience, are able to make over $80,000 on average. And then the ones at the top, the senior blockchain developers, are easily bringing home an average salary of $100,000 per annum.

Other than the general level of expertise or seniority in their work, the salaries of blockchain developers can also differ based on the country they are operating in. For example, an average blockchain developer working in India can make up to $100,000 per year, which will roughly be around 84 LPA in INR. On the other side of the coast, in the USA, the maximum yearly salary for a blockchain developer can be anywhere between $125,000 and $150,000 max.
Here’s a table illustrating the different ranges of salaries offered in the different countries on an average, minimum, and maximum basis:
Smart contracts are defined as automated, self-executing contracts that have the terms and conditions of an agreement encoded directly in the code. These contracts operate on blockchain technology and function in a very simple, efficient way: they execute the terms and conditions encoded within the code once the predetermined conditions for the execution of said terms have been met.
Some of the key concepts of Smart Contracts include:
How smart contracts work: All smart contracts follow a basic workflow from beginning to end, starting with the creation, where developers write the smart contract code in a high-level blockchain programming language. The smart contract is then deployed to a blockchain network, where it receives an individually unique defining address. When a transaction that meets the smart contract’s conditions is sent to this address, it self-executes automatically. Once the automated execution is done, it is followed by a thorough verification process where the transaction and execution results are evaluated and verified by the blockchain’s consensus mechanism. And lastly, once the verification process is successfully completed, the transaction and its results are recorded permanently on the blockchain.
Integration with DAOs: Smart contracts are fundamental to Decentralized Autonomous Organizations (DAOs), which use them to automate governance and decision-making processes. DAOs utilize smart contracts to manage and execute decisions without central authority, enhancing transparency and efficiency in organizational operations. Understanding DAOs is crucial for leveraging the full potential of smart contracts in blockchain development.
A variety of different, powerful tools, such as Remix, Truffle, and Hardhat, help in the process of Smart Contract Development in the following ways:
Writing and deploying smart contracts: Smart contracts are written in a number of different programming languages, the most prominent of which is Solidity, which writes smart contracts on the Ethereum Virtual Machine with its mature syntax and wide range of functionalities. A secure alternative for Solidity in developing EVM-compatible blockchain smart contracts is Vyper, which has a Python-like syntax and supports static typing to help prevent errors before deployment. Other renowned programming languages for developing smart contracts include Rust, which is prominent for its efficiency and memory safety features; Clarity, which is specifically designed for the Stacks blockchain and prioritises security with its decidability and type-checking features; Move; and Cairo.
Followed by their writing and successful creation, the deployment of smart contracts is a process that first involves the compilation of the contract using a tool like Remix or Truffle, and then deployment to an Ethereum network such as a local test network like Ganache or a testnet like Ropsten.
Common standards: ERC-20: The ERC-20 token standard is regarded as the blueprint for creating fungible tokens on the Ethereum blockchain network. ERC-20 tokens are most commonly developed by tech-focused organisations, and these tokens allow the entity to customise their utility, such as granting voting rights or rewarding mechanisms.
ERC-721: In sharp contrast with ERC-20, the ERC-721 token standard is regarded as the blueprint for creating non-fungible tokens on the Ethereum blockchain network. This standard establishes the different functionalities as well as properties for creating these non-fungible tokens, or NFTs, on the Ethereum blockchain. Each ERC-721 token is unique and represents ownership of digital or physical assets.
ERC-404: The ERC-404 token standard is a theoretical framework for managing decentralized identities on the Ethereum blockchain. Unlike other token standards that focus on fungibility or asset ownership, ERC-404 is designed to create, manage, and verify unique digital identities securely. This standard outlines the key functionalities and properties necessary for identity authentication, enabling users to control their personal information while interacting with decentralized applications. Each ERC-404 token serves as a digital identity marker, ensuring privacy, security, and interoperability across various blockchain-based platforms.
Common vulnerabilities and attack vectors: Because of their immutability and public accessibility, smart contracts are susceptible to various vulnerabilities, such as reentrancy attacks, which occur when a contract calls an external contract before it even resolves the current transaction, or unchecked external calls, which happen when we call external contracts without any proper validation, which further leads to unexpected behaviour. There are also Denial-of-Service (DoS) attacks, which are attacks that overload the network with transactions, preventing any sort of legitimate interactions, and Integer Errors, which happen when mathematical operations result in values that either exceed or deviate from the intended range.
Best practices for secure smart contract development :
To overcome these common vulnerabilities and attacks against smart contracts, several healthy development practices are recommended, such as:
Smart contracts have a wealth of real-world applications in a plethora of industries, from blockchain in healthcare and blockchain in finance to blockchain in insurance and real estate. Smart contracts can be used to enable the creation of DeFi development services, such as decentralized exchanges and lending and borrowing platforms, to offer financial services without any intermediaries, which helps reduce costs and increases accessibility. They can also tokenize real-world assets like stocks, bonds, and commodities to be traded on blockchain platforms. In the supply chain industry, smart contracts can ensure the traceability of goods to maximise transparency and reduce any kind of possible fraud. Real estate property transactions can be automated using smart contracts, as they handle payments, transfer ownership and update land registries all by themselves. Smart contracts can also automate legal agreements, such as employment contracts, and facilitate decentralised dispute resolution.
On the other hand, they can also help manage and protect healthcare data and patient records, with their security features ensuring that only authorized parties have any kind of access to sensitive information. Smart contracts can also automate insurance claim processing by verifying the occurrence of an insured event and triggering payouts automatically based on predefined parameters, such as weather conditions or flight delays. All these real-world applications still just barely scratch the surface of how capable and helpful smart contracts can be for a variety of industries.
Following are the common security considerations in blockchain development:
51% attacks: A 51% attack is known to occur in a blockchain network when a single entity or multiple entities in a network gain control of a majority of the network’s mining power, hash rate, or computing power, i.e., more than 50%. With this majority control in hand, the attacker can then double spend the coins available on the blockchain, halt transactions and payment exchanges between the users, and also prevent new transactions from gaining any sort of confirmation.
Sybil attacks: A Sybil attack occurs when numerous fake identities or nodes are created to gain a disproportionate level of influence over the entire blockchain network. In this type of security threat, the attacker can forcefully flood the entire network with controlled nodes, which can lead to a skewed voting system or, in the worst case scenario, a disrupted consensus mechanism.
DDoS attacks: A Distributed Denial of Service (DDoS) attack is one that is aimed at overwhelming the blockchain network with a major flood of traffic to render it unavailable and unusable. A DDoS attack specifically targets nodes, mining pools, or specific services like crypto exchanges.
Smart contract vulnerabilities: Smart contracts in blockchain often face a number of vulnerabilities if they are not coded with the right security settings in mind. Some of those vulnerabilities are as follows:
1. Reentrancy Attacks - This is a type of security vulnerability where the attacker calls a function repeatedly before the initial execution is even completed, which in turn leads to unexpected behaviour from the network.
2. Integer Overflow/Underflow - An incorrect handling and management of numerical values in the smart contract code results in critical bugs that are classified under this category.
3. Access Control - If the access control settings are not modified correctly and adjusted with the right authorization to the right users, it can lead to unauthorised access from unwanted users who can then exploit the contract for malicious use.
Some of the following techniques can prove to be extremely helpful and considerate in terms of handling security issues smoothly:
Blockchain’s trustworthiness comes from the fact that it is immutable and immensely secure, and with all the transactions made public, users can rest easy by keeping track of everything. Once a transaction is recorded on the blockchain, the network verifies its authenticity, and once it is validated successfully, it is added to the blockchain block, where each of the blocks contains its own unique hash digit and the hash digit of the block before it within its components. This establishes a stronger level of trust with the users since the blocks cannot be altered once they are confirmed by the central network.
Transactions through traditional financial systems with centralized authority have historically taken a long time to settle, even up to a few days in the worst case scenario. Since blockchain is based on decentralised digital ledger technology (DLT), it is known to be high-speed and high-efficiency driven as compared to non-DLT-based transactional systems. Some blockchains are even able to complete transactions from beginning to end within a few minutes. These benefits make blockchain especially useful and notable for cross-border transactions, which traditionally took a lot of effort to be completed because of time zone constraints.
Blockchain also helps bring down costs by removing any trace of middlemen and third parties involved in transactions. Traditionally, in banks or other financial institutions, consumers need to pay a limited amount of transaction fee to verify the transaction and also get a notary to sign a document as a witness. Blockchain gets rid of the miscellaneous costs associated with transaction verification with its limited transaction fees and lack of any third-party intermediary due to its decentralised nature and authority.
Auditors have the ability to review and assess cryptocurrencies like Bitcoin for security and verification due to its open-source software. Since a blockchain network is defined by its open transparency, anyone on the ledger can suggest changes or upgrades to the system, which are only agreed to once there is consensus in the network and a majority of the users agree that the new version of the system is worthy of usage. Users can also track the origin as well as the successive trajectories of their assets through blockchain, which facilitates 100% accurate audits and results in a decreased likelihood of fraudulent activities.
There are over thousands of different computers and devices that are registered over the blockchain network, which oversee and approve of the different ongoing transactions. This method of verification of transactions, driven by intelligent systems and modern computers, removes any sight of human interference from the process, which in turn results in a much smoother, error-free, and accurate maintenance of records on the blockchain along with a trustworthy representation of transaction information.
Blockchain’s reach as a safe, secure, and sound network for storing records of transactions is global. Anyone, anywhere, at any place and at any time, regardless of their ethnicity, gender, race, class, or cultural background, can become a part of the blockchain network to protect their finances and provide a safer storage environment for the same. And blockchain more than lives up to its name as a safe haven for money by making it near impossible for thieves to steal anything thanks to its layers of protection around the data stored in the blocks.
Blockchain impacts and benefits several key areas and zones of development heavily with its decentralized features. Here are some notable use cases and real-world examples of blockchain in a variety of industries:
Financial and banking institutions utilise blockchain’s features and benefits to ramp up the speed of their transactions and synchronise financial information for traceability. Money transfers that utilise blockchain can be less expensive than traditional methods of using existing money transfer services. Moreover, using blockchain for exchanges allows for speedier transactions, which are more cost effective. A decentralized blockchain exchange doesn’t require the investors to deposit any of their assets with the central authority, which results in greater control over security.
The supply chain industry gains numerous advantages by implementing blockchain; stakeholders can leverage its end-to-end visibility, transparency, accountability, and traceability to track and authenticate products to prevent counterfeit material from entering the supply chain. Blockchain also provides a greater amount of security and data integrity and product quality, thanks to its data immutability and the ease of communication between the partners since the data is available on a secure public ledger. The recent advancements of blockchain in agriculture industry seems promising and will impact farmers globally.
Blockchain in healthcare helps in storing and sharing patient data while also giving autonomy to the patients over the control of their medical records, which enables a seamless exchange of medical information. Blockchain smart contracts can also be very useful in healthcare, as they can make these personal health records accessible specifically to primary healthcare providers with a special access key. Most importantly, blockchain protects patient privacy by upholding the HIPAA privacy rule, ensuring that patient information is confidential and not openly available.
Blockchain smart contracts prove to be valuable in the insurance industry as well; by recording all claims on the blockchain, they provide greater transparency for customers and insurance providers. By doing so, they also keep the customers from making duplicate claims for the same event. Smart contracts can also speed up the process for the claimants to receive their due payments.
Traditional voting systems face a lot of challenges when it comes to the transparency of the results. Blockchain-powered voting systems maintain the integrity of the election process by eliminating voter fraud and enabling an enhanced form of anonymity. Using blockchain would ensure that nobody votes twice on an electronic ballot, that only those who are eligible are able to cast their vote, and that the votes are not tampered with in any way, shape or form. Blockchain can also help decrease the overall cost of the election process by streamlining it.
Asset management refers to the handling and exchange of different assets owned by an individual, such as real estate, mutual funds, etc. Traditional trading processes in asset management were known to be quite expensive for an individual to afford, and thus blockchain came to the rescue with its transparent digital ledger that provides a simple, error-free process along with an efficient reduction in costs by removing any need for third-party intermediaries such as brokers, settlement agents, etc.
Blockchain game development is a process that involves an end-to-end approach in developing hi-tech games that are enriched with metaverse and Web3 elements and offer several different types of services in the fields of design, coding, testing, deployment, etc. Depending on the exact specific way these games leverage blockchain technology, they are also sometimes referred to as crypto games, NFT games, web3 games, or metaverse games. Polygon and Solana are two examples of the different blockchains used in game development.
Blockchain technology in retail enables different brands to tokenize their non-fungible assets and allow each asset to be held, purchased, exchanged, or traded with ease. It can also allow retailers to create a decentralized system where loyalty points can be spent across multiple brands and retail segments. Most importantly, blockchain in retail helps improve visibility, transparency, and traceability throughout the supply chain and also contributes to combating retail counterfeiting.
Our blockchain project estimation processes break down the overall cost of the development and production of our clients’ blockchain projects in the following manner:
There can be numerous factors influencing the subsequent cost for the development of a blockchain project, such as:
1. Niche: Industry-specific requirements vary. For finance, costs range from $40,000 to $90,000 (prices may vary according to customization); for other industries, they range from $30,000 to $90,000. You should clearly define your needs.
2. Developer Experience: Experienced blockchain developers increase costs but ensure robust, innovative solutions. More expertise generally means a higher project budget and better outcomes.
3. Application Complexity: Complex applications with advanced features require higher investments, ranging from $30,000 to $120,000.
4. Type of Blockchain App: Costs vary by app type, e.g., NFT marketplaces or DeFi platforms. Specialized knowledge is essential for developing secure, feature-rich applications.
5. Team Strength: A small team of four to five professionals is sufficient for basic projects. Larger projects, like DAOs, need more resources and a bigger team.
6. Personalization: Customizing apps enhances the user experience and ROI. Incorporate unique features and design strategies to retain early users and drive success.
7. Experienced Developer Costs: More experienced blockchain developers ensure high-quality outcomes but increase project costs. Their expertise translates into robust, innovative solutions.
Integration with AI, IoT, and other technologies: Amidst the numerous developments and innovations in blockchain for the future, the most prominent ones are its integration with advanced modern technologies such as Artificial Intelligence (AI), Internet of Things (IoT), and others.
Integration with AI: Blockchain’s integration with artificial intelligence (AI) technology has resulted in several prominent benefits, such as enhanced security, thanks to the advanced AI algorithms that help detect fraudulent activities and transactions, or smarter data management, where AI can enhance the decision-making process for blockchain platforms by providing insights on large datasets.
Integration with IoT: Blockchain facilitates a secure, decentralized form of communication between IoT devices to reduce the risk of hacking and maintain the integrity of data. Blockchain smart contracts can automate processes that involve IoT devices, such as supply chain management, where these devices help track different products and records of various blockchain transactions.
Other Devices: Blockchain has the potential to collaborate and combine with edge computing to provide solutions that are involved in data processing closer to the source of the data. This can help improve the overall efficiency and scalability of decentralised blockchain networks.
Blockchain can also integrate 5G networks into its system, where its high-speed connectivity features can help enhance the data sharing and data processing processes of different applications.
Advancements in consensus mechanisms and scalability solutions for Blockchain IPFS: The future of blockchain IPFS is set to benefit from significant advancements in both consensus mechanisms and scalability solutions to overcome current limitations.
For example, Proof-of-Stake (PoS) and Delegated Proof-of-Stake (DPoS) are both considered worthy and energy-efficient alternatives to Proof-of-Work due to their benefits in improving the scalability of the system. The transition of notable blockchains such as Ethereum to a PoS-driven Ethereum 2.0 shows the tides turning in favour of Proof of Stake. On the other hand, technologies like the Lightning Network and Plasma continue to evolve to new features and heights with the aim of reducing the load on the main blockchain and increasing the transaction throughput. Other scalability solutions, like sharding and sidechains, are also looking at several upgrades in their flexibility to handle multiple transactions at the same time.
Physical Infrastructure Networks: The future of dePIN (Decentralized Physical Infrastructure Networks) lies in its ability to bridge the gap between the physical and digital worlds, enabling decentralized networks to manage and monetize real-world infrastructure autonomously
Growth of decentralised finance (DeFi): The growth of decentralized finance (DeFi) as a popular option for modern financial services will prove to be a cornerstone in the future trends of blockchain as a rising force. With a growth in the scalability features of blockchain applications, DeFi processes like lending, trading, and borrowing will inevitably become more user-friendly and more driven towards a global audience due to their increased accessibility.
Rise of non-fungible tokens (NFTs): The rise of non-fungible tokens (NFTs) in the last few years as an emerging force in cryptocurrency is a revolution that will be remembered. And it is just the tip of the iceberg for the NFTs’ growing popularity and preference in the eyes of the public, as their applications can grow beyond what they already have achieved in digital art. From intellectual property to real estate assets or even educational credentials, everything can be tokenized in the form of an NFT with the right push in the future.
Growth in the Blockchain market size: As per a market report published by MarketsandMarkets, the global blockchain market was around $7.4 billion in 2022 and has been predicted to generate over $94 billion in revenue by the end of 2027 with a compound annual growth rate (CAGR) of 66.2%. While North America is still the reigning champion when it comes to the global blockchain market, it has been forecast that worldwide spending on blockchain solutions will reach almost $19 billion by this year itself. Blockchain-based business infrastructures are expected to contribute over $3.1 trillion by 2030, which would form a total share percentage of 10 to 20% in the global market.
Addressing scalability and interoperability issues: While the future of blockchain holds immense potential for the growth of blockchain, there are several scalability and interoperability issues that will need to be addressed and dealt with before any kind of opportunity for innovation is considered. With its emerging popularity, it is only inevitable that the number of transactions on the blockchain will increase exponentially. The only way to deal with that is to implement up-to-date scalability solutions, such as parallel processing, layer 2 solutions, etc., that will help curb the increasing demand for blockchain transactions. In addition to that, with its growing number of connected devices, blockchain will need to step up its game in the interoperability department in order to facilitate seamless, smooth data exchange between numerous networks. Cross-chain protocols and blockchain bridges can help enhance the overall interoperability of the blockchain ecosystem.
Expanding use cases and adoption in various industries : In the finance industry, blockchain can help reduce costs and increase efficiency with the help of advanced payment methods such as cryptocurrencies and stablecoins that streamline payment processes significantly. Blockchain also helps ensure greater transparency, traceability, and visibility in a supply chain network to verify the authenticity of the products in the supply chain and reduce the possibility of fraud. In the healthcare industry, blockchain increases the security of patient data and enhances its overall privacy and integrity. Blockchain can also help simplify real estate transactions, and its tokenization digital features allow fractional ownership of real estate, making it widely accessible to a variety of investors.
Read more about real word asset tokenization in our blog section.
The average salary for a blockchain developer with 0-3+ years of experience is between 2.0 Lakh and 20.0 lakh rupees per annum, with an average annual salary that lies between 7.5 Lakhs and 9.3 lakhs per annum, depending on the level of experience the developer has as well as the organisation they are associated with. Internationally, the minimum base salary for a blockchain developer is $70,000, with an average annual salary of $144,000. For example, Microsoft, one of the biggest names in the software development world, has an average salary range of $101,710 to $115,935 for its blockchain developers.
This is a question that many organizations have stumbled upon and thought of ever since the breakthrough of blockchain happened many years ago. Since all of these organizations are ultimately looking to gain prominence as well as a competitive advantage over others in the field, they have pondered many times: when is the right time to implement blockchain development?
Before determining the answer to this question, it is important to have the answers to the following questions:
If the answer to all or either of these questions is a resounding yes, then you should go for blockchain development with Rapid Innovation, as it can provide your business with the speedy growth it deserves.
Some of the most commonly used, highly-rated, and popular tools for blockchain development include:
1. Solc - Solc is the compiler that converts Solidity blockchain development code into bytecode that can be executed on a blockchain. It allows developers to customize the way that their smart contracts are compiled.
2. Truffle - Truffle is a popular Ethereum development framework that provides a vast number of tools for building, testing, and then deploying smart contracts on the blockchain. It is easy to use and has numerous beneficial features for beginners as well as experienced developers, thus making it a handy choice.
3. MetaMask - MetaMask is a browser extension that allows users to interact with Ethereum dApps. Developers love to use MetaMask when they are working on high-quality or high frequency dApps, as it makes it easy for users to connect to their dApps.
4. Remix - Remix is a web-based integrated development environment (IDE) for blockchain that is primarily used for writing, compiling, and debugging Solidity smart contracts. For developers who are looking to develop smart contracts in a collaborative, hands-on environment, Remix is the best choice.
5. Web3.js - Web3.js, as the name suggests, is a JavaScript library that allows blockchain developers to interact with the Ethereum blockchain through the browser itself. For developers who want to build dApps that can be used in a web browser, Web3.js remains a popular and frequently used choice.
The time taken for blockchain development to be executed depends entirely on the scope of the project chosen by the developers as per the client's needs and specifications. Based on this scope, the blockchain development duration can lie between 4-6 weeks or 12-18 months on average. However, the timing and schedule for development can vary depending on the size of the developer team or the specific development team chosen.
The cost of developing a blockchain application can vary widely, typically ranging from $30,000 to $200,000 or more. Factors affecting the cost include project complexity, chosen blockchain platform (e.g., Ethereum, Binance Smart Chain), development time, team size, and specific features required. Simple DApps might cost less, while enterprise-grade blockchain solutions can be significantly more expensive. It's best to consult with a blockchain development company for a tailored estimate based on your specific requirements.
Here at Rapid Innovation, we accommodate several different levels of client involvement in their respective projects; from thorough, hands-on participation to periodic updates and regular maintenance, we ensure that the clients are always up-to-date on the development status of their projects, and our agile and flexible approach to development is able to adapt readily to the clients’ preferred style of engagement and involvement.
Blockchain development solves a variety of problems across many different verticals and industries. For one, it can help streamline the process of cross-border payments by removing all intermediaries and third parties from the process. Its enhanced transparency and due diligence makes the interoperability in supply chain management easier. And of course, the blockchain-powered smart contracts have proven to be a revolution when it comes to automating the process of executing legal agreements in corporations. Blockchain can also improve identity management by making your data transparent and public, yet immutable and accessible only to specific users with the help of a private key. And in the healthcare industry, blockchain can help create a decentralized system for storing patient data.
We did through research on selection of Top Blockchain Development Companies, you can choose the blockchain firm or agency that suits your budget and business requirements as well as your specifications.
The main purpose of zero-knowledge proof (ZKP) is to allow one party (the prover) to prove to another party (the verifier) that a statement is true without revealing any additional information beyond the validity of the statement itself. This ensures that sensitive data remains private and secure, while still enabling verification. Zero-knowledge proofs are widely used in cryptography, particularly in blockchain technology, to enhance privacy and security in transactions and identity verification processes.
Blockchain Oracles bridge the gap between blockchain and the real world by providing secure, trusted data inputs from external sources, enabling smart contracts to interact with off-chain systems. By integrating blockchain oracles, decentralized applications (dApps) can leverage real-world data, unlocking new possibilities for automation, transparency, and trust across industries.

Rapid Innovation is an award-winning blockchain development company, empowering startups and enterprises with customized services.
10+ Years of Blockchain Expertise
100+ Successful Projects Delivered
Trusted by Fortune 500 Companies

Empower your business with cutting-edge Web3 solutions that redefine digital interactions. Our seasoned team delivers innovative, decentralized applications that harness the full potential of blockchain technology.
Trusted by 10+ Fortune 500 Companies
50+ Successful Web3 Projects Delivered
Cross-Chain Expertise: Ethereum, Polkadot, Cosmos & More
dApp Development
Smart Contract Creation & Auditing
Web3 Wallet Integration
Token Development (Fungible & Non-Fungible)

Our dedication is in assisting you in realizing the full potential of artificial intelligence in your company, be it for streamlining processes or improving customer relations. Understanding your company goals, evaluating your data, and putting unique AI solutions into practice to deal with your problems can help us create customized AI strategies. With our extensive understanding of ML, deep learning, NLP, and other key AI technologies, we provide you all the tools you need to fully realize AI's transformational potential.